Приветствую Вас Гость :: RSS :: Четверг :: 14.05.2026 ::
Реклама на сайте
Меню портала

Форма входа

Мини-чат

[ Новые сообщения · Участники · Правила форума · Поиск · RSS ]

  • Страница 1 из 1
  • 1
Конъюнктура из Эксель в ГГЭ
Logo-alexДата: Среда, 06.09.2023, 13:15 | Сообщение # 1
Генерал-майор
Москва
Награды:
12  
Группа: Проверенные
Город: Москва
Сообщений: 275
Репутация: 11
Статус: Offline
Очередной косяк в 11.6.5.6 с импортом КА из экселя в Сметару слегка оказался не вовремя... нужно Ка в ГГЭ выгружать а у нас все в экселе...
Попытались через этот сервис и очередная косячина, программа воспринимает все ресурсы из КА с одинаковым КСР как 1 ресурс...  берет 1 ый попавшийся с этим КСР и подтягивает к нему все остальные строки ..
Из формы в которую происходит импорт КА выгрузить ГГЭ формат низя... Что бы выгрузить, нужно создать отдельный объект с теми же параметрами что и смета, выделить все строки в промежуточной форме КА и туда перетащить.... Оттуда уже выгружать как экспорт ЛС в ГГЭ.. При выгрузке даст 2 файла, один с ЛС (его удаляем) второй с КА.

И все бы ничего но этот косяк с КСР... Ну объясните программистам, КСР в КА это номер группы, а не ресурса..... И в группе может быть их много..

Как исправить...

В экселе, с помощью формулы например =ЛЕВСИМВ(V10;13)&;"."&;ТЕКСТ(ЛЕВСИМВ(A10;ПОИСК(".";A10)-1);"0000")&;ПРАВСИМВ(V10;ДЛСТР(V10)-13), добавляем  в ТЦ после КСР, перед _, порядковый номер строки КА из 5 символов впереди точка, например ".0006", при этом это значение должно быть одинаково у всех 3х альтернатив. И затем спокойно втаскиваем в смета ру...через импорт... Внимание    в ТЦ не должно быть пробелов, для КСР 101 102 и тд  вместо 13 в формулу надо подставить   6 (знаков слева)
Заттем спокойно экспортируем в Смета ру...  (внимание   Если нет КПП должно стоять значение 0, 20 столбец должен быть 1 или 2, 0 пусто не пропустит)  Если есть ИНН начинается на 0 его в СРу не втащит, нужно править руками.. при выгрузке в ГГЭ даст ошибку в каких строках.
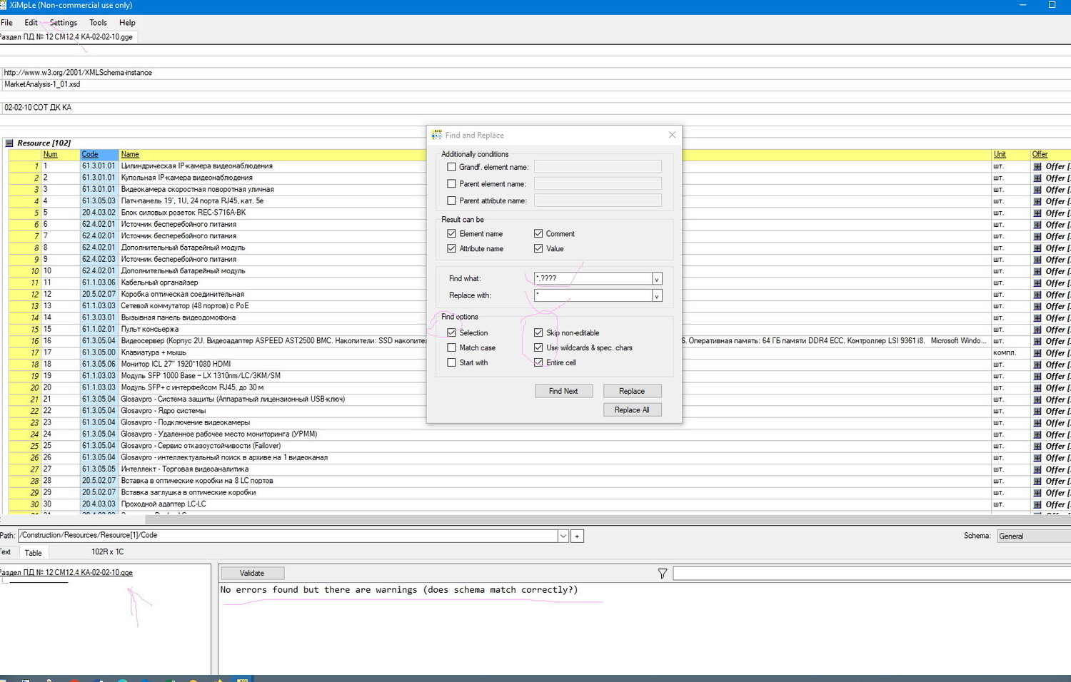
XML GGE втаскиваем в XiMpLe (отличный редактор XML) выделяем столбец с КСР и при помощи маски см вложенный файл, удаляем  5 символов после КСР.. Все сохраняем и готлво. Кстати в XiMpLe можно подтянуть формат представления КА скаченный с минстроя, и проверить XML на ошибки соответсвия ГГЭ формату. За полдня выгрузили 72 файла в 6000 строк

ссылка на скачивание  https://disk.yandex.ru/d/HYJmOTQLtBhK7Q      XiMpLe  и там же представления на КА ЛС ССР ОСР   XiMpLe  запускается без установки.

Добавлено (22.02.2024, 16:22)
---------------------------------------------
Стройсофт таки допилил КА и теперь он грузится из экесля. Но как всегда в ложке меда есть бочка дёгтя..... Назначать минимальную цену нужно по каждой строке и ни как нельзя сделать это пакетом. А если у Вас в 1 смете полтысячи расценок, при этом в Панели цен, после Импорта,  цена стоит 1ого поставщика... Если при назначении на каждую строку пропустить, случайно, хоть 1 строку то в КА ГГЭ ХML это строка не попадет, а смета будет считаться с учетом той цены что в  Панели цен. При выгрузке ни какой ошибки не даст.  Далее интересней: При назначении минимальной цены Сру автоматически переписывает ТЦ, при этом во вторую позицию ставит регион регистрации Поставщика из ИНН, но позиция это:код субъекта Российской Федерации, на территории которого находится производитель (поставщик)пр 421, но регион нахождения и регион регистрации это два большая разница... Далее:  5 ая группа цифр, перевозка, вставляет 02 автоматически если колонка перевозка в КА не заполнена...Между тем ГГЭ, считает, что если транспортные не указаны в КП или скрине, то они включены в стоимость.....или например в КП указано в т ч доставка до объекта. Это значит что вычислить стоимость перевозки невозможно и проставлять в графу нечего... А Сру ставит автоматом что перевозка не включена... Убедительная просьба, чтобы программисты Сру хоть раз в месяц бухали со сметчиками практиками, а не теоретиками из того же стройсофта.

Прикрепления: 6450503.jpg (195.4 Kb) · 8039088.jpg (277.2 Kb)


Habit grows on a person

Сообщение отредактировал Logo-alex - Четверг, 07.09.2023, 16:45
 
ПавелИвановДата: Пятница, 29.03.2024, 17:12 | Сообщение # 2
Рядовой
Москва
Награды:
0  
Группа: Проверенные
Город: Москва
Сообщений: 2
Репутация: 0
Статус: Offline
Добрый день. По вашим замечаниям:
1.   "Если при назначении на каждую строку пропустить, случайно, хоть 1 строку то в КА ГГЭ ХML это строка не попадет" - Работает в 11.8.0.1
2. "При назначении минимальной цены Смета ру автоматически переписывает ТЦ, при этом во вторую позицию ставит регион регистрации Поставщика из ИНН, но позиция это:код субъекта Российской Федерации" - На доработке, будет исправлено в следующих версиях.
3.  "5 ая группа цифр, перевозка, вставляет 02 автоматически если колонка перевозка в КА не заполнена..." - Исправлено с версии 11.8


Сообщение отредактировал ПавелИванов - Пятница, 29.03.2024, 17:13
 
eushkova1987Дата: Среда, 16.10.2024, 17:45 | Сообщение # 3
Рядовой
Награды:
0  
Группа: Проверенные
Сообщений: 2
Репутация: 0
Статус: Offline
Добрый день! Смета набита в РИМе, есть позиции взятые по КА. Когда эту смету открываешь в другой программе (Гранд, Турбосметчик, имея то же Дополнение, те же индексы, тот же регион) не видно самого КА. 
Подскажите пожалуйста, какие настройки нужно поменять, чтобы не перебивать руками весь КА в Гранде заново?
 
  • Страница 1 из 1
  • 1
Поиск:

Сервисы



Телеграмм чат


Администратор
icq: 264-585-675
e-mail: andreyka_s@list.ru
web: www.semushin.name


Согласно п. 4.5 Правил Сметного портала запрещено размещение материалов попадающих под действие Статьи 1259 и Статьи 1270 ГК РФ, на которые распространяются авторские права правообладателя, без согласования с ним. В случае обнаружения материалов нарушающих права правообладателя просим сообщить через форму обратной связи.
Семушин А.А.
Яндекс.Метрика