Приветствую Вас Гость :: RSS :: Понедельник :: 19.01.2026 ::
Реклама на сайте
Меню портала

Форма входа

Мини-чат

[ Новые сообщения · Участники · Правила форума · Поиск · RSS ]

  • Страница 1 из 1
  • 1
Поиск номера группы КСР
Logo-alexДата: Четверг, 06.10.2022, 17:00 | Сообщение # 1
Генерал-майор
Москва
Награды:
12  
Группа: Проверенные
Город: Москва
Сообщений: 275
Репутация: 11
Статус: Offline
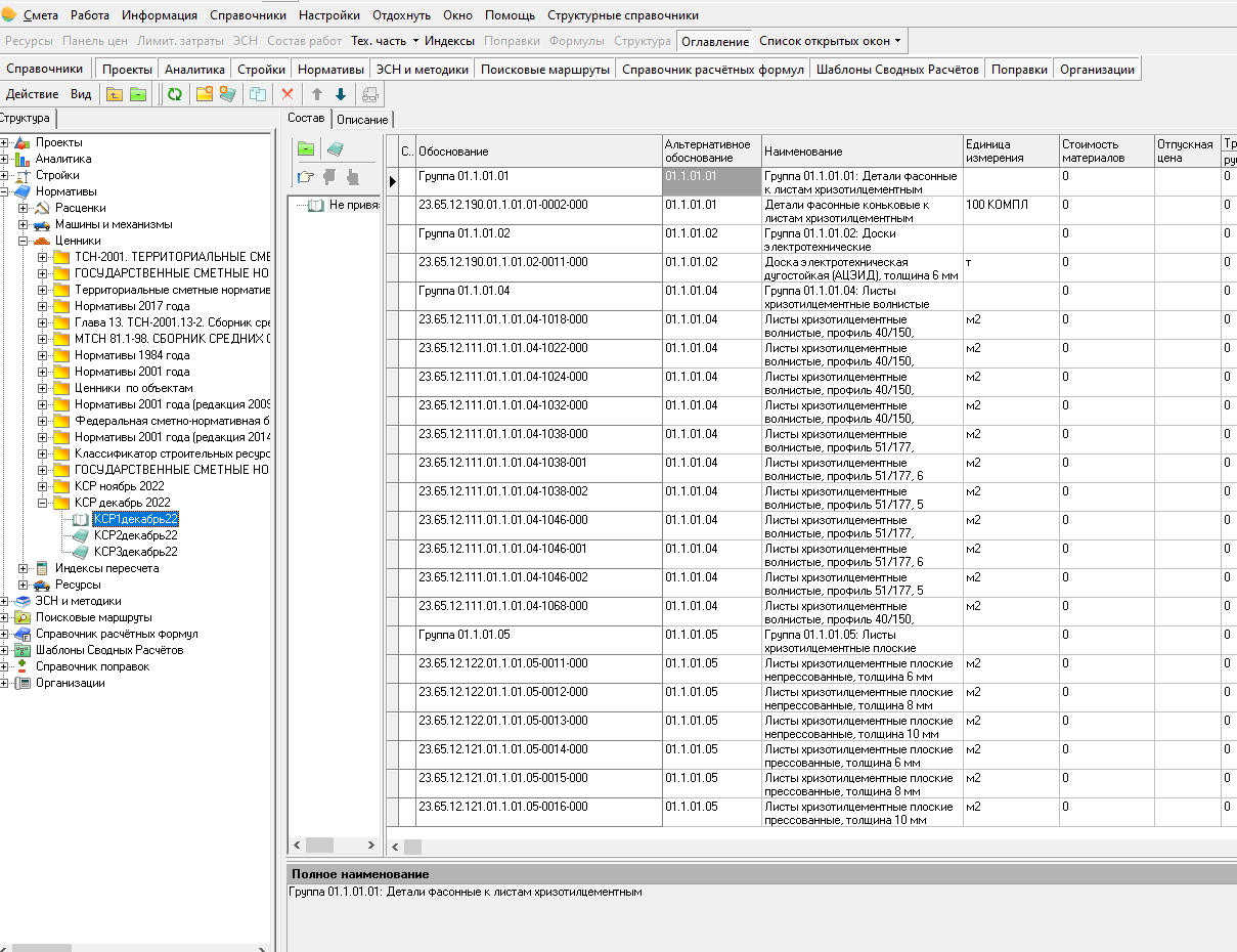
Поиск и вставка группы КСР сделан крайне неудачно в Сметару, предлагаю небольшой лайфхак как можно искать номер группы через стандарный поиск в нормативах.

Что бы использовать обычный поиск Сметару для поиска кода группы в КСР создайте в сборниках Ценники папку КСР и ипортируйте туда базу данных КСР (сборники в архивах) путь к скачиванию https://u.to/-NxSHA я её создал из экселя скаченного  с фгис цс
Для удобства пользования создайте к этой папке поисковый маршрут.  № группы в графе Альтернативное обоснование.. просто копируем куда надо.

Кср в базе последний КСР 19072022

На картинках результат...
Прикрепления: 1840350.jpg (79.4 Kb) · 7549902.jpg (431.8 Kb)


Habit grows on a person

Сообщение отредактировал Logo-alex - Пятница, 07.10.2022, 21:22
 
ВолодьяДата: Понедельник, 10.10.2022, 14:13 | Сообщение # 2
Рядовой
Москва
Награды:
0  
Группа: Проверенные
Город: Москва
Сообщений: 3
Репутация: 0
Статус: Offline
В ру для этого сделали формирование шифра по КСР - и искать не надо.
Плюс там изначально есть поиск по классификатору встроенный, в правой кнопке мышки лежит...
 
Logo-alexДата: Вторник, 22.11.2022, 12:48 | Сообщение # 3
Генерал-майор
Москва
Награды:
12  
Группа: Проверенные
Город: Москва
Сообщений: 275
Репутация: 11
Статус: Offline
В свете нового КСР   от 18.11.2022г. ссылка на скачивание сборника КСР  https://disk.yandex.ru/d/Wx4Vq5MpSew81g

Добавлено (01.02.2023, 14:05)
---------------------------------------------


Habit grows on a person

Сообщение отредактировал Logo-alex - Среда, 01.02.2023, 14:11
 
Logo-alexДата: Среда, 01.02.2023, 14:12 | Сообщение # 4
Генерал-майор
Москва
Награды:
12  
Группа: Проверенные
Город: Москва
Сообщений: 275
Репутация: 11
Статус: Offline
Новая база данных КСР   https://disk.yandex.ru/d/QOfogLiopTubHg     для Смета ру По КСР 30122022

Напоминаю там 3 сборника (в 1  влезает только 45000 строк), создаем в Ценниках папку и туда импортируем архив сборников.
Далее ищем код ресурса через обычный поиск Сметару. Код ресурса в Альтернативном обосновании.
В сборник добавлены к расценкам названия групп.

Добавлено (28.08.2023, 14:39)
---------------------------------------------
Август 2023

https://disk.yandex.ru/d/4fdXCfXYqjc5_w

Добавлено (02.10.2023, 13:59)
---------------------------------------------
Ссылка на новый КСР   https://disk.yandex.ru/d/yiDd_uvF4aWKeQ   от сентября 2023 г.

Прикрепления: 4255829.jpg (650.1 Kb)


Habit grows on a person
 
polinomusДата: Пятница, 09.02.2024, 10:46 | Сообщение # 5
Полковник
Москва
Награды:
5  
Группа: Проверенные
Город: Москва
Сообщений: 180
Репутация: 8
Статус: Offline
Свежий классификатор всегда можно взять с ФГИС ЦС , скачать в Excel, отменить объединение ячеек и загрузить в программу. Или скачать с сайта последний патч, в папке Дополнительные справочники будет лежать готовый файл для загрузки.
Прикрепления: 6212853.jpg (84.3 Kb)
 
Logo-alexДата: Среда, 10.07.2024, 16:51 | Сообщение # 6
Генерал-майор
Москва
Награды:
12  
Группа: Проверенные
Город: Москва
Сообщений: 275
Репутация: 11
Статус: Offline
Майские КСР  https://disk.yandex.ru/d/4AhWKpwAgSounA

Добавлено (05.08.2025, 16:06)
---------------------------------------------
Майский КСР 2025   https://disk.yandex.ru/d/f8tGwDbw5IXntw



Habit grows on a person
 
  • Страница 1 из 1
  • 1
Поиск:

Сервисы



Телеграмм чат


Администратор
icq: 264-585-675
e-mail: andreyka_s@list.ru
web: www.semushin.name


Согласно п. 4.5 Правил Сметного портала запрещено размещение материалов попадающих под действие Статьи 1259 и Статьи 1270 ГК РФ, на которые распространяются авторские права правообладателя, без согласования с ним. В случае обнаружения материалов нарушающих права правообладателя просим сообщить через форму обратной связи.
Семушин А.А.
Яндекс.Метрика