Приветствую Вас Гость :: RSS :: Четверг :: 23.04.2026 ::
Реклама на сайте
Меню портала

Форма входа

Мини-чат

[ Новые сообщения · Участники · Правила форума · Поиск · RSS ]

  • Страница 1 из 1
  • 1
Настройка вида Смета.ру
benkindorfaДата: Среда, 24.12.2014, 08:54 | Сообщение # 1
Лейтенант
Симферополь
Награды:
1  
Группа: Проверенные
Город: Симферополь
Сообщений: 47
Репутация: 1
Статус: Offline
Помогите разобраться. При Украине в программе АВК-5  сборники включали в себя расценки, которые были сортированы в подсборники, а они в свою очередь в разделы и подразделы. 
(например: 33 сборник делился на 1.Линии электропередач 35-1150 кВ; 2.Лини электропередач 0,38-35 кВ 3.Опоры городского транспорта и т.д. Подсборники в свою очередь включали в себя разделы и подразделы. Расценки были сортированы по сборнику с максимальной ясностью их применения в том или ином случае. Таким образом сборник представлял из себя структуру отсортированных расценок. 
В Смета.ру при попадании в сборник натыкаешься на все расценки в одной куче. Единственное спасение Поиск с учетом всех возможных признаков расценки. Возможно ли в программе настроить "Вид", что бы сборник показывал свою структуру, как было описано выше на примере АВК?
 
polosatiy123Дата: Среда, 24.12.2014, 09:28 | Сообщение # 2
Подполковник
Москва
Награды:
2  
Группа: Проверенные
Город: Москва
Сообщений: 101
Репутация: 4
Статус: Offline
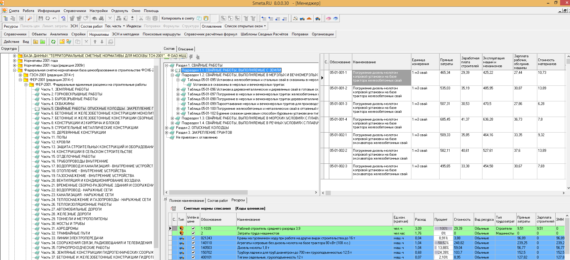
benkindorfa, При попадании в сборник нужно открыть оглавление, там и есть перечень разделов , подразделов, таблиц
Прикрепления: 8350111.jpg (189.8 Kb)


Продажа и обслуживание программы Smeta.ru и ПИР

Курсы сметчиков в Москве

Курсы сметчиков ОНЛАЙН
 
penrДата: Среда, 24.12.2014, 12:04 | Сообщение # 3
Генерал-лейтенант
Краснодар
Награды:
15  
Группа: Проверенные
Город: Краснодар
Сообщений: 780
Репутация: 11
Статус: Offline
Цитата polosatiy123 ()
Прикрепления: 8350111.jpg(190Kb)
В прикреплении видны сборники (ФЕР).
Как увидеть разделы в сборнике, например в Е8?
Т.е. в сборнике должно быть оглавление. Кроме того, желательно иметь контекстный поиск, что значительно оба варианта ускорят поиск расценки.


Сообщение отредактировал penr - Среда, 24.12.2014, 12:05
 
OrlinkaДата: Среда, 24.12.2014, 12:26 | Сообщение # 4
Генерал-полковник
Москва
Награды:
40  
Группа: Проверенные
Город: Москва
Сообщений: 1110
Репутация: 53
Статус: Offline
Цитата penr ()
В прикреплении видны сборники (ФЕР). Как увидеть разделы в сборнике, например в Е8
Там просто скрин не очень полный, разделы в сборнике будут видны правее, во вкладке "состав"


Если мимо вас пробежал чёрный Дедка, за ним чёрная Бабка, чёрная Внучка, чёрная Жучка, чёрная Кошка и чёрная Мышка, то Дед вытащил не репку... а высоковольтный кабель.

Код на скидку 10% при первом заказе на http://www.iherb.com MFZ482

Работаю: Гранд-смета 7.0.2
Ранее: Турбо-сметчик 6.2.3, Smeta.ru 8.0.0.26
 
polosatiy123Дата: Среда, 24.12.2014, 13:15 | Сообщение # 5
Подполковник
Москва
Награды:
2  
Группа: Проверенные
Город: Москва
Сообщений: 101
Репутация: 4
Статус: Offline
Чёт не обратил внимания на скрине это окошко маленькое получилось.
Вот так лучше видно.
Прикрепления: 8575505.png (150.2 Kb)


Продажа и обслуживание программы Smeta.ru и ПИР

Курсы сметчиков в Москве

Курсы сметчиков ОНЛАЙН
 
benkindorfaДата: Среда, 24.12.2014, 15:26 | Сообщение # 6
Лейтенант
Симферополь
Награды:
1  
Группа: Проверенные
Город: Симферополь
Сообщений: 47
Репутация: 1
Статус: Offline
Спасибо большущее. Это мне и требовалось.  biggrin
 
  • Страница 1 из 1
  • 1
Поиск:

Сервисы



Телеграмм чат


Администратор
icq: 264-585-675
e-mail: andreyka_s@list.ru
web: www.semushin.name


Согласно п. 4.5 Правил Сметного портала запрещено размещение материалов попадающих под действие Статьи 1259 и Статьи 1270 ГК РФ, на которые распространяются авторские права правообладателя, без согласования с ним. В случае обнаружения материалов нарушающих права правообладателя просим сообщить через форму обратной связи.
Семушин А.А.
Яндекс.Метрика