Приветствую Вас Гость :: RSS :: Четверг :: 30.10.2025 ::
Реклама на сайте
Меню портала

Форма входа

Мини-чат

[ Новые сообщения · Участники · Правила форума · Поиск · RSS ]

  • Страница 1 из 1
  • 1
Расчет итога в базе ТСН-2001
krissааДата: Среда, 29.02.2012, 11:45 | Сообщение # 1
Сержант
Награды:
0  
Группа: Проверенные
Сообщений: 29
Репутация: 0
Статус: Offline
Подскажите пожалуйста.....какие показатели учитываются при расчете итоговой строки в базе ТСН-2001,кроме ПЗ+НР+СП+ЗПМ????? нужно ли учитывать коэфюи какой и откуда его взять??
 
smet4ukДата: Среда, 29.02.2012, 11:55 | Сообщение # 2
Участник конкурса Защитник 2012
Красногорск
Награды:
116  
Группа: Администраторы
Город: Красногорск
Сообщений: 2933
Репутация: 100
Статус: Offline
В итоге ставлю такую формулу ={ЛЗ.ОБ.ПЗ}+{ЛЗ.ОБ.НР}+{ЛЗ.ОБ.СМПРИБ}+{ЛЗ.ОБ.ЗПМ}*1,78
1,78 = 106+72 (параметры сметы - 1: НР от ЗПМ, 2:СП от ЗПМ)
106 и 72 всё время меняются, надо смотреть эти значения в техчасти к коэффициентам пересчета ТСН


Работаю в: Гранд-Смета, Pilot Ice
Чат в ТГ:Сметный портал
 
krissааДата: Среда, 29.02.2012, 12:04 | Сообщение # 3
Сержант
Награды:
0  
Группа: Проверенные
Сообщений: 29
Репутация: 0
Статус: Offline
Спасибо большое!! flower

Добавлено (29.02.2012, 12:04)
---------------------------------------------
А еще как этот коэф.правильно называется?

 
ШурупДата: Среда, 29.02.2012, 14:18 | Сообщение # 4
Генерал-полковник
Награды:
24  
Группа: Проверенные
Сообщений: 937
Репутация: 52
Статус: Offline
Quote (krissаа)
А еще как этот коэф.правильно называется?


Это называется норма накладных расходов и сметной прибыли от зарплаты машинистов. И, кстати недавно (с января) эти нормы поменялись и составляют 100% и 67% соответственно. Так что полностью формула предложенная smet4uk, выглядит так:

{ЛЗ.ОБ.ПЗ}+{ЛЗ.ОБ.НР}+{ЛЗ.ОБ.СМПРИБ}+{ЛЗ.ОБ.ЗПМ}*1,67


Курсы сметчиков ОНЛАЙН
Смета РУ от 10000 руб.
Сколько стоит СметаРУ Конфигуратор
 
KotttДата: Вторник, 29.01.2013, 11:20 | Сообщение # 5
Рядовой
Москва
Награды:
0  
Группа: Пользователи
Город: Москва
Сообщений: 8
Репутация: 0
Статус: Offline
Цитата (Шуруп)
{ЛЗ.ОБ.ПЗ}+{ЛЗ.ОБ.НР}+{ЛЗ.ОБ.СМПРИБ}+{ЛЗ.ОБ.ЗПМ}*1,67

Здравствуйте! Помогите вытащить следующей строчкой (какую формулу задать) разделение на в т.ч. прочие (транспорт (15........-ые расценки)+оборудование+ПНР) и в т.ч. СМР. Нашел в справочниках лимитированных затрат, а какие формулы сопоставить незнаю.
 
ШурупДата: Вторник, 29.01.2013, 11:27 | Сообщение # 6
Генерал-полковник
Награды:
24  
Группа: Проверенные
Сообщений: 937
Репутация: 52
Статус: Offline
Цитата (Kottt)
Помогите вытащить...

Сие сложнее, но все в руках наших. Ежли есть такая возможность скиньте сметку в формате .sob на [email protected] , добавим. Или подождите чуток, постараемся расписать здесь, как сделать.


Курсы сметчиков ОНЛАЙН
Смета РУ от 10000 руб.
Сколько стоит СметаРУ Конфигуратор
 
KotttДата: Вторник, 29.01.2013, 11:46 | Сообщение # 7
Рядовой
Москва
Награды:
0  
Группа: Пользователи
Город: Москва
Сообщений: 8
Репутация: 0
Статус: Offline
После экспорта в эксель ручками складываем. Хотелось бы видеть в итогах лимитированных. Чтобы делая акт с выполнением по смете можно было видеть ИТОГ.

Добавлено (29.01.2013, 11:46)
---------------------------------------------
Я так понимаю, что для расчета прочих затрат (хотябы транспорт, содержание) нужно назначить на сметную строку тип ресурса прочие. Но как в тип ресурса добавить данную хотелку непонятно.

 
DobroДата: Вторник, 29.01.2013, 18:00 | Сообщение # 8
Рядовой
Москва
Награды:
3  
Группа: Проверенные
Город: Москва
Сообщений: 18
Репутация: 1
Статус: Offline
Цитата (Kottt)
Помогите вытащить следующей строчкой (какую формулу задать)

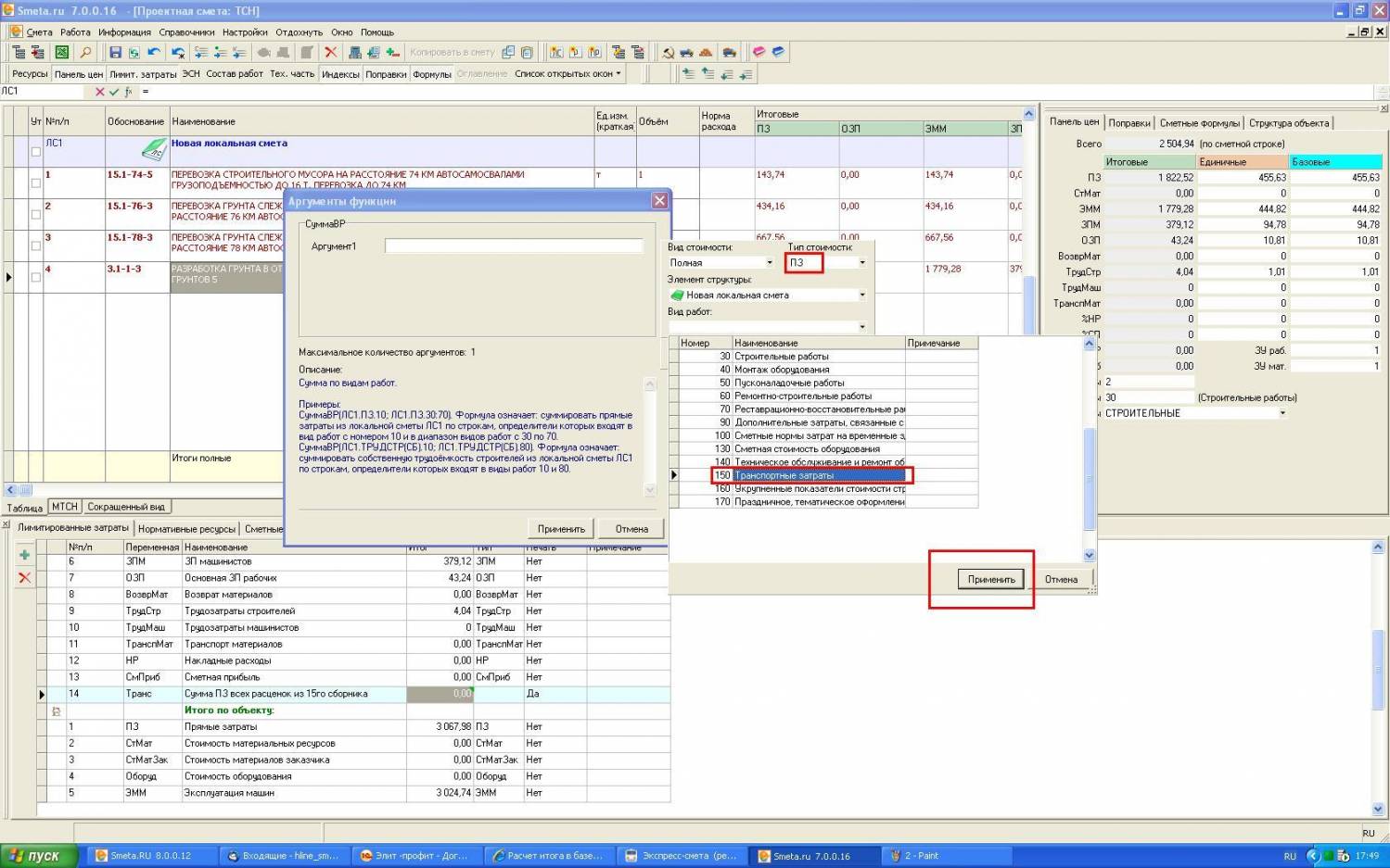
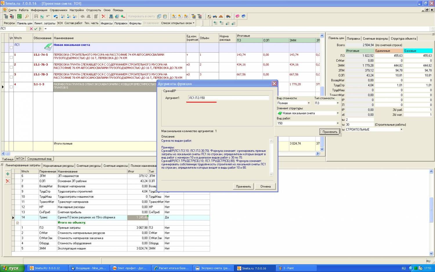
Вот пример формулы для подчета ПЗ по транспорту =СуммаВР({ЛС1.ПЗ.150})
Прикрепления: 3799149.jpg (173.9 Kb) · 4975723.jpg (186.2 Kb) · 3822463.jpg (191.8 Kb) · 0292809.jpg (184.9 Kb) · 6201903.jpg (173.2 Kb)


У каждого своя дорога...

Сообщение отредактировал Dobro - Вторник, 29.01.2013, 18:05
 
KotttДата: Вторник, 29.01.2013, 20:27 | Сообщение # 9
Рядовой
Москва
Награды:
0  
Группа: Пользователи
Город: Москва
Сообщений: 8
Репутация: 0
Статус: Offline
Вяглядит убедительно и то что надо. Завтра проверю на себе. Заранее спасибо. Если получится, то будет СУПЕР.
 
  • Страница 1 из 1
  • 1
Поиск:

Сервисы



Телеграмм чат


Администратор
icq: 264-585-675
e-mail: [email protected]
web: www.semushin.name


Согласно п. 4.5 Правил Сметного портала запрещено размещение материалов попадающих под действие Статьи 1259 и Статьи 1270 ГК РФ, на которые распространяются авторские права правообладателя, без согласования с ним. В случае обнаружения материалов нарушающих права правообладателя просим сообщить через форму обратной связи.
Семушин А.А.
Яндекс.Метрика