Приветствую Вас Гость :: RSS :: Понедельник :: 23.02.2026 ::
Реклама на сайте
Меню портала

Форма входа

Мини-чат

[ Новые сообщения · Участники · Правила форума · Поиск · RSS ]

Вопросы-ответы по Смете.ру
EnechkaDu5207Дата: Понедельник, 29.08.2016, 09:03 | Сообщение # 811
Рядовой
Награды:
0  
Группа: Пользователи
Сообщений: 1
Репутация: 0
Статус: Offline
smet4uk, добрый день. я новичок в сметах. не подскажите как в сводный вбить проекктные работы?
 
Никеров_АлександрДата: Понедельник, 29.08.2016, 17:55 | Сообщение # 812
Лейтенант
Награды:
1  
Группа: Проверенные
Сообщений: 51
Репутация: 1
Статус: Offline
Просто руками в соответствующую главу


ООО "ИЦ Элит-профит" т. +7(495)514-19-90, 778-89-83 (круглосуточно)
Срочно продам Smeta.ru!
Недорого, без посредников.
 
Павлик5000Дата: Четверг, 20.10.2016, 12:46 | Сообщение # 813
Лейтенант
Москва
Награды:
0  
Группа: Проверенные
Город: Москва
Сообщений: 42
Репутация: 0
Статус: Offline
Такой вопрос.
Можно ли сделать так, чтобы при выпуске в эксель, формировалась надпись не "ЛОКАЛЬНАЯ СМЕТА", а "ЛОКАЛЬНЫЙ СМЕТНЫЙ РАСЧЕТ" ?
 
Logo-alexДата: Понедельник, 24.10.2016, 16:35 | Сообщение # 814
Генерал-майор
Москва
Награды:
12  
Группа: Проверенные
Город: Москва
Сообщений: 275
Репутация: 11
Статус: Offline
Можно, для этого надо немного уметь править макросы. Нечто подобное уже было. http://cmet4uk.ru/forum/23-19479-1


Habit grows on a person

Сообщение отредактировал Logo-alex - Понедельник, 24.10.2016, 16:36
 
SaronskyДата: Воскресенье, 04.12.2016, 20:36 | Сообщение # 815
Полковник
Награды:
7  
Группа: Проверенные
Сообщений: 162
Репутация: 4
Статус: Offline
Подскажите-научите пожалуйста.

Утерян установочный диск.  

Как программу ( с тем же ключём) перенести на другой комп?


Кто думает, что он знает что-нибудь, - тот ничего ещё не знает так, как должно знать...(ап.Павел)
 
Fanat877Дата: Понедельник, 05.12.2016, 08:13 | Сообщение # 816
Генерал-лейтенант
Награды:
17  
Группа: Проверенные
Сообщений: 650
Репутация: 41
Статус: Offline
ЦитатаSaronsky ()
Подскажите-научите пожалуйста.Утерян установочный диск.  

Как программу ( с тем же ключём) перенести на другой комп?
скачать с сайта.
при установке ввести всякие там пароли с регистрационной карточки.
базу данных скопировать старую,StroySoft\Server\Base\ Data.SSD 
файл лицензий тоже скопировать надо будет StroySoft\Smeta.ru\Client\LIC
 
SaronskyДата: Понедельник, 05.12.2016, 18:18 | Сообщение # 817
Полковник
Награды:
7  
Группа: Проверенные
Сообщений: 162
Репутация: 4
Статус: Offline
Спасибо


Кто думает, что он знает что-нибудь, - тот ничего ещё не знает так, как должно знать...(ап.Павел)
 
РАДДата: Понедельник, 26.12.2016, 16:31 | Сообщение # 818
Рядовой
Minsk
Награды:
0  
Группа: Проверенные
Город: Minsk
Сообщений: 15
Репутация: 0
Статус: Offline
Скажите, имеется ли в программе экспорт в формат *.XML ?
 
dmiДата: Понедельник, 23.01.2017, 10:25 | Сообщение # 819
Полковник
Москва
Награды:
5  
Группа: Проверенные
Город: Москва
Сообщений: 197
Репутация: 3
Статус: Offline
Добрый день! Версия 9.1.1.1. Возникает проблема при экспорте смет из программы в .sob и .sobx. После выбора места сохранения экспортируемого файла начинается выгрузка и программа просто подвисает и все... В чем может быть проблема?
 
derunowa7Дата: Вторник, 31.01.2017, 14:21 | Сообщение # 820
Рядовой
Награды:
0  
Группа: Проверенные
Сообщений: 5
Репутация: 0
Статус: Offline
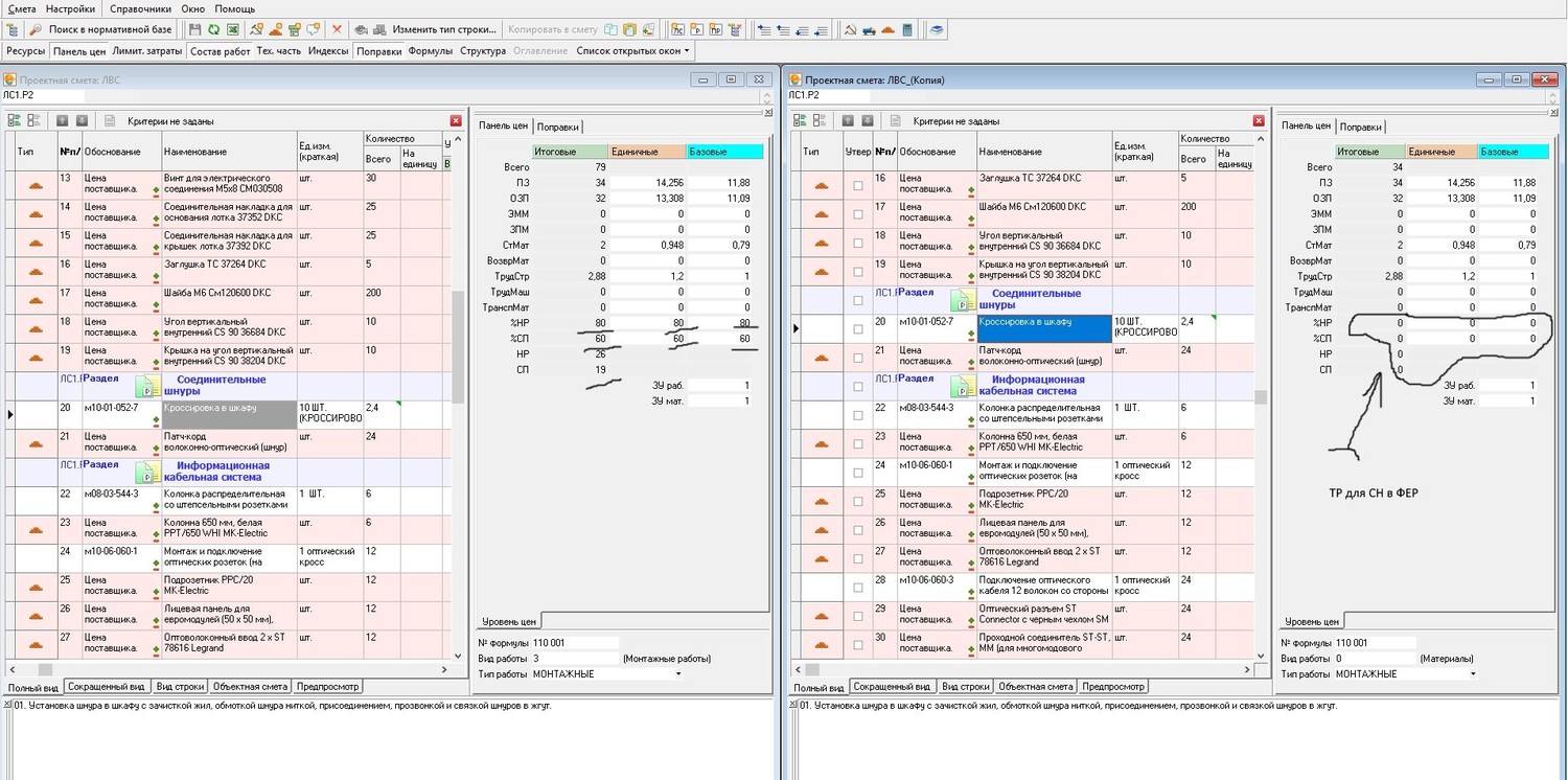
Добрый день! Подскажите пожалуйста, при составлении сметы на монтаж АПС в ФЕРах требуется выбрать типовой расчёт, Стройсофт отвечает выбирать ТР для версии 9: Центральные регионы, т.к. этот типовой расчет для работы в ФЕР и ТЕР, но согласованная смета от экспертов составлена при типовом расчете для СН, соответственно итоговая стоимость по ТР для СН почти в 2 раза меньше. Как быть? Как доказать экспертам, что смета должна быть в ТР для версии 9: Центральные регионы, или эксперт прав?
 
Fanat877Дата: Вторник, 31.01.2017, 14:38 | Сообщение # 821
Генерал-лейтенант
Награды:
17  
Группа: Проверенные
Сообщений: 650
Репутация: 41
Статус: Offline
Цитата derunowa7 ()
смета от экспертов
что еще за эксперты, любопытно даже.
ФЕР и СН это вообще абсолютно разные нормативные базы и типовые расчеты там соответственно разные.
 
Logo-alexДата: Четверг, 02.02.2017, 11:22 | Сообщение # 822
Генерал-майор
Москва
Награды:
12  
Группа: Проверенные
Город: Москва
Сообщений: 275
Репутация: 11
Статус: Offline

Цитата derunowa7 ()
Как доказать экспертам, что смета должна быть в ТР для версии 9

Непонятно как произошло что смета в ФЕР есть "согласованная смета от экспертов составлена при типовом расчете для СН",  при этом у Вас в смете будут отсутствовать НР и СП в принципе.
Т.К. именно типовой расчет задает НР СП и формулы к расценкам.
Ничего доказывать не надо, просто укажите на отсутствие НР и СП в смете.
Прикрепления: 7893599.jpg (263.8 Kb)


Habit grows on a person

Сообщение отредактировал Logo-alex - Четверг, 02.02.2017, 11:33
 
boprosДата: Вторник, 07.02.2017, 10:18 | Сообщение # 823
Сержант
Награды:
0  
Группа: Проверенные
Сообщений: 26
Репутация: 0
Статус: Offline
Добрый день! Подскажите мне, (версия программы 9.0.4.0) как сделать формулы для лимитированных затрат или можно загрузить шаблоны, справочники, мне нужно для норникеля, каждый раз считать в ручную в екселе мне уже надоело((((((( Помогите кто чем сможет.
 
den795Дата: Вторник, 07.02.2017, 10:28 | Сообщение # 824
Генералиссимус
Москва
Награды:
79  
Группа: Проверенные
Город: Москва
Сообщений: 4076
Репутация: 121
Статус: Offline
bopros, Вкладка Лимитированные - один раз создаете итог в том виде, в котором вы хотите что бы он был постоянно. Далее правая клавиша мышки-действие-сохранить как шаблон. В дальнейшем при формировании сметы будет достаточно указать загрузить из шаблона.
Прикрепления: 3863689.png (372.0 Kb)


Денис Владимирович
 
boprosДата: Вторник, 07.02.2017, 10:33 | Сообщение # 825
Сержант
Награды:
0  
Группа: Проверенные
Сообщений: 26
Репутация: 0
Статус: Offline
Цитата den795 ()
bopros, Вкладка Лимитированные - один раз создаете итог в том виде, в котором вы хотите что бы он был постоянно. Далее правая клавиша мышки-действие-сохранить как шаблон. В дальнейшем при формировании сметы будет достаточно указать загрузить из шаблона.Прикрепления: 3863689.png(372Kb)
  Вот в эту строку под ИТОГО у меня и не получается ввести формулу, а нету справочников, которые можно загрузить?
 
Поиск:

Сервисы



Телеграмм чат


Администратор
icq: 264-585-675
e-mail: andreyka_s@list.ru
web: www.semushin.name


Согласно п. 4.5 Правил Сметного портала запрещено размещение материалов попадающих под действие Статьи 1259 и Статьи 1270 ГК РФ, на которые распространяются авторские права правообладателя, без согласования с ним. В случае обнаружения материалов нарушающих права правообладателя просим сообщить через форму обратной связи.
Семушин А.А.
Яндекс.Метрика