Приветствую Вас Гость :: RSS :: Воскресенье :: 03.05.2026 ::
Реклама на сайте
Меню портала

Форма входа

Мини-чат

[ Новые сообщения · Участники · Правила форума · Поиск · RSS ]

Вопросы-ответы по Гранд-смете
DusДата: Вторник, 24.01.2012, 14:17 | Сообщение # 796
Генерал-полковник
Краснодар
Награды:
43  
Группа: Проверенные
Город: Краснодар
Сообщений: 1114
Репутация: 117
Статус: Offline
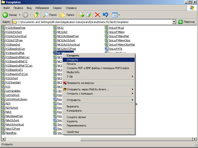
ufdhbr, в папке Templates на нужных файлах нажимаете правой кнопкой мыши, "открыть", меняете год и сохраняете.


ник читается Дюс

Сообщение отредактировал Dus - Вторник, 24.01.2012, 14:33
 
ufdhbrДата: Вторник, 24.01.2012, 17:09 | Сообщение # 797
Генералиссимус
Награды:
114  
Группа: Проверенные
Сообщений: 2707
Репутация: 108
Статус: Offline
Dus, через принтскрин покажите... как?


Евгения Вениаминовна Неуймина, Нижний Тагил.
 
DusДата: Вторник, 24.01.2012, 17:29 | Сообщение # 798
Генерал-полковник
Краснодар
Награды:
43  
Группа: Проверенные
Город: Краснодар
Сообщений: 1114
Репутация: 117
Статус: Offline
ufdhbr, путь у Вас может отличаться внешним видом (зависит от ОС и настроек). Про то, как узнать нужные файлы на форуме где-то было, но повторю. Когда экспортируете смету, она имеет название шаблона с цифрой в конце (например SmRes1). Значит нужен шаблон SmRes. На нем нажимаете правой кнопкой мыши, выбираете строку Открыть, в открывшемся файле меняете год, сохраняете, закрываете, проверяете.
Прикрепления: 8831040.png (47.0 Kb) · 1716839.png (33.0 Kb) · 6490703.png (56.3 Kb)


ник читается Дюс
 
ufdhbrДата: Вторник, 24.01.2012, 17:47 | Сообщение # 799
Генералиссимус
Награды:
114  
Группа: Проверенные
Сообщений: 2707
Репутация: 108
Статус: Offline
Dus, спасибо попробую


Евгения Вениаминовна Неуймина, Нижний Тагил.
 
LilkaДата: Понедельник, 30.01.2012, 21:02 | Сообщение # 800
Лейтенант
Екатеринбург
Награды:
3  
Группа: Проверенные
Город: Екатеринбург
Сообщений: 65
Репутация: 2
Статус: Offline
Подскажите как установить обновление на флэшку? Почему-то оно устанавливается в компьютер как обычный гранд, а флэшка функционирует с обновленной версией только как ключ. С флэшки открывается предыдущая.


"Каждый хочет, чтобы его информировали честно, беспристрастно, правдиво – и в полном соответствии с его взглядами"
Гилберт Кийт Честертон
 
VilvarinДата: Среда, 01.02.2012, 21:46 | Сообщение # 801
Сержант
Набережные Челны
Награды:
0  
Группа: Проверенные
Город: Набережные Челны
Сообщений: 22
Репутация: 0
Статус: Offline
Добрый вечер. Помогите с Гранд-сметой. Создаю смету ресурсным способом. Стройцена с лицензией лежит в отдельной папке. оттуда могу загрузить цены в смету. Но столкнулась с тем, что мне надо в стройцене материалы посмотреть. Как сделать так, чтобы стройцена открывалась как сборник?
 
DusДата: Четверг, 02.02.2012, 08:01 | Сообщение # 802
Генерал-полковник
Краснодар
Награды:
43  
Группа: Проверенные
Город: Краснодар
Сообщений: 1114
Репутация: 117
Статус: Offline
Quote (Vilvarin)
Как сделать так, чтобы стройцена открывалась как сборник?

Откройте файл стройцены, как обычный файл сметы, т.е. нажмите на него или затащите в окно ГС.


ник читается Дюс
 
VilvarinДата: Суббота, 04.02.2012, 19:36 | Сообщение # 803
Сержант
Набережные Челны
Награды:
0  
Группа: Проверенные
Город: Набережные Челны
Сообщений: 22
Репутация: 0
Статус: Offline
Dus, спасибо!

Добавлено (04.02.2012, 19:36)
---------------------------------------------
Добрый вечер! Принесли там есть такая позиция 310-2-1. Завожу такую же в гранд-смету, мне программа ничего не выдает. Почему так? подскажите.

 
ufdhbrДата: Суббота, 04.02.2012, 19:43 | Сообщение # 804
Генералиссимус
Награды:
114  
Группа: Проверенные
Сообщений: 2707
Репутация: 108
Статус: Offline
Quote (Vilvarin)
310-2-1

наверное расценка из старой базы


Евгения Вениаминовна Неуймина, Нижний Тагил.
 
U-UДата: Вторник, 07.02.2012, 11:49 | Сообщение # 805
Лейтенант
Пермь
Награды:
1  
Группа: Проверенные
Город: Пермь
Сообщений: 56
Репутация: 5
Статус: Offline
Подскажите в чем "фокус" сумма двух актов больше суммы сметы на 63 копейки. Подрядчик, заказчик, технадзор-причину не можем найти))).
Прикрепления: 015__12___08.12.gsf (119.4 Kb)
 
abk63Дата: Вторник, 07.02.2012, 12:06 | Сообщение # 806
Сметчик
Оренбург
Награды:
413  
Группа: Проверенные
Город: Оренбург
Сообщений: 20516
Репутация: 740
Статус: Offline
Quote (U-U)
Подскажите в чем "фокус" сумма двух актов больше суммы сметы на 63 копейки. Подрядчик, заказчик, технадзор-причину не можем найти))).


смету не смотрел, но чаще всего это бывает из-за округлений


Сметная лавка. Беседы о сметах и не только...
Сметный портал в ТГ
Сметчикам - про ПИР, ПНР и не только...
 
U-UДата: Вторник, 07.02.2012, 12:39 | Сообщение # 807
Лейтенант
Пермь
Награды:
1  
Группа: Проверенные
Город: Пермь
Сообщений: 56
Репутация: 5
Статус: Offline
для бюджета это не ответ)))) меняла настройки округления....бесполезно
 
abk63Дата: Вторник, 07.02.2012, 13:26 | Сообщение # 808
Сметчик
Оренбург
Награды:
413  
Группа: Проверенные
Город: Оренбург
Сообщений: 20516
Репутация: 740
Статус: Offline
Quote (U-U)
для бюджета это не ответ)))) меняла настройки округления....бесполезно


а при чем здесь менять настройки?
это законы арифметики менять надо, но и бюджет здесь бессилен biggrin

2,2 * 4,3 = 9,46 (округляем) = 9

1,1 * 4,3 = 4,73 (округляем) = 5

5 + 5 = 10 biggrin

так и в программе. только не говорите, что до рублей не округляете. объемы тоже не до 1 знака в смете наверняка.
если по колдовать и в этом примере, можно на итог = 8 выйти


Сметная лавка. Беседы о сметах и не только...
Сметный портал в ТГ
Сметчикам - про ПИР, ПНР и не только...
 
OrlinkaДата: Вторник, 07.02.2012, 14:41 | Сообщение # 809
Генерал-полковник
Москва
Награды:
40  
Группа: Проверенные
Город: Москва
Сообщений: 1110
Репутация: 53
Статус: Offline
U-U, подгоните вручную до требуемой суммы. Например, в каком-то акте поменяйте объем на тысячные доли (например, вместо 2 сделайте 1,998765 или что-то типа этого), а потом в экселе это уберите. Другого выхода нет smile


Если мимо вас пробежал чёрный Дедка, за ним чёрная Бабка, чёрная Внучка, чёрная Жучка, чёрная Кошка и чёрная Мышка, то Дед вытащил не репку... а высоковольтный кабель.

Код на скидку 10% при первом заказе на http://www.iherb.com MFZ482

Работаю: Гранд-смета 7.0.2
Ранее: Турбо-сметчик 6.2.3, Smeta.ru 8.0.0.26


Сообщение отредактировал Orlinka - Вторник, 07.02.2012, 14:41
 
artems563Дата: Среда, 08.02.2012, 08:30 | Сообщение # 810
Генералиссимус
Уфа
Награды:
60  
Группа: Проверенные
Город: Уфа
Сообщений: 1620
Репутация: 85
Статус: Offline
товарищи, как в ресурсной смете (полная форма) вывести 14 графу "оборудование"?

Добавлено (08.02.2012, 08:30)
---------------------------------------------
похоже никак smile буду вручную(((



Это "ж-ж-ж" неспроста... (Винни-Пух)
 
Поиск:

Сервисы



Телеграмм чат


Администратор
icq: 264-585-675
e-mail: andreyka_s@list.ru
web: www.semushin.name


Согласно п. 4.5 Правил Сметного портала запрещено размещение материалов попадающих под действие Статьи 1259 и Статьи 1270 ГК РФ, на которые распространяются авторские права правообладателя, без согласования с ним. В случае обнаружения материалов нарушающих права правообладателя просим сообщить через форму обратной связи.
Семушин А.А.
Яндекс.Метрика