Приветствую Вас Гость :: RSS :: Вторник :: 07.04.2026 ::
Реклама на сайте
Меню портала

Форма входа

Мини-чат

[ Новые сообщения · Участники · Правила форума · Поиск · RSS ]

Что бы Вы хотели увидеть в новой версии Гранд-Сметы
whatmanДата: Четверг, 17.12.2015, 13:34 | Сообщение # 976
Генералиссимус
Москва
Награды:
58  
Группа: Проверенные
Город: Москва
Сообщений: 2361
Репутация: 142
Статус: Offline
Цитата Серьга ()
Мне нужно чтобы без НДС можно увидеть было ТОЛЬКО в концевике, если в смете несколько разделов. Если бы я мог добавлять формулу в концевик никаких бы проблем не возникло, а так приходится руками.

По-моему и так никаких проблем не возникает, в лимитированных при необходимости всё работает точно так же, как и в коэффициентах.
Прикрепления: 9909389.jpg (111.8 Kb)
 
СерьгаДата: Четверг, 17.12.2015, 14:10 | Сообщение # 977
Победитель конкурса Защитник 2012
Санкт-Петербург
Награды:
168  
Группа: Проверенные
Город: Санкт-Петербург
Сообщений: 4661
Репутация: 267
Статус: Offline
whatman, Вот золотой вы человек!  biggrin Откройте мне тайну... где вы берете значение операторов для формул и их смысл? Где это посмотреть?

Добавлено (17.12.2015, 14:10)
---------------------------------------------
whatman, я предполагал что нужно сделать что-то подобное и как только не вводил формулу, но не вышло ничего.  sad



Нечего на компьютер пенять, коли руки кривы... (народная мудрость)
 
СерьгаДата: Четверг, 17.12.2015, 14:28 | Сообщение # 978
Победитель конкурса Защитник 2012
Санкт-Петербург
Награды:
168  
Группа: Проверенные
Город: Санкт-Петербург
Сообщений: 4661
Репутация: 267
Статус: Offline
Раз все таки ГС имеет возможность добавления формул в концовку, то тогда пожелание! т.к, лично у меня, возникли проблемы с вводом формул по причине того что я не знаю наименования, значения и действия опратора... то не плохо бы внести какой-то не большой редактор формул (окошко выскакивающее biggrin ) в котром бы была возможность увидеть написание оператора и его действие. По типу как во вложении или не что подобное! Уверен что это крайне облегчило бы жизнь чайников! )))
Прикрепления: 1761701.jpeg (242.9 Kb)


Нечего на компьютер пенять, коли руки кривы... (народная мудрость)
 
whatmanДата: Четверг, 17.12.2015, 14:40 | Сообщение # 979
Генералиссимус
Москва
Награды:
58  
Группа: Проверенные
Город: Москва
Сообщений: 2361
Репутация: 142
Статус: Offline
Цитата Серьга ()
где вы берете значение операторов для формул и их смысл? Где это посмотреть?

В методическом пособии «ПК ГРАНД-Смета в вопросах и ответах» (опубликовано на сайте www.grandsmeta.ru в разделе «Загрузить», папка ../grandsmeta) имеется п.2.9.3 – там перечислены все имеющиеся в программе встроенные идентификаторы. Правда, по поводу идентификатора ВСЕГО у меня были сомнения – выдаст ли он в данном случае стоимость сметы с учётом лимитированных затрат, начисленных в разделах. Как видите, получилось именно так.

Это методическое пособие также включено и в состав справки по программе отдельным разделом «Вопросы и ответы»:
Прикрепления: 9407072.jpg (245.4 Kb)
 
abk63Дата: Четверг, 17.12.2015, 15:12 | Сообщение # 980
Сметчик
Оренбург
Награды:
413  
Группа: Проверенные
Город: Оренбург
Сообщений: 20516
Репутация: 740
Статус: Offline
Цитата whatman ()
В методическом пособии «ПК ГРАНД-Смета в вопросах и ответах»
их же читать надо... а в Питере то пробки, то спортзал... biggrin 10 кг мозга на прочтение не хватает...


Сметная лавка. Беседы о сметах и не только...
Сметный портал в ТГ
Сметчикам - про ПИР, ПНР и не только...
 
СерьгаДата: Четверг, 17.12.2015, 17:04 | Сообщение # 981
Победитель конкурса Защитник 2012
Санкт-Петербург
Награды:
168  
Группа: Проверенные
Город: Санкт-Петербург
Сообщений: 4661
Репутация: 267
Статус: Offline
abk63, Читать - это понятно. Так можно, в принципе на любой вопрос ответить! Да и без программы смету можно посчитать. Вопрос не в том читать или не читать. Вопрос в том что на много удобнее видеть операторы под рукой, как в моем примере, чем куда-то лезть, качать их и искать в скаченном, что-бы просто посмотреть!


Нечего на компьютер пенять, коли руки кривы... (народная мудрость)
 
veronika-2Дата: Четверг, 24.12.2015, 10:11 | Сообщение # 982
Генералиссимус
Ростов-на-Дону
Награды:
449  
Группа: Модераторы
Город: Ростов-на-Дону
Сообщений: 21653
Репутация: 809
Статус: Offline
Выделение позиций так и осталось бледным - никак нельзя прикрутить цветовую палитру стандартную виндовс? потому что все цвета бледные, и различить то ли позиция выделена, то ли нет - можно не по цвету, а только по флажкам.
Экспорт из эксель - хотелось бы возможность иметь вставку кусками делать, например один раздел, затем второй раздел вставить, третий. на данный момент насколько я поняла - программа этого не позволит? А нет, позволяет, извиняюсь, вставку делает после активной позиции


Психологические консультации онлайн.
Мой телеграмм
https://t.me/psyrnd2023
Вконтакте
https://vk.com/public214093226
 
u0007581Дата: Четверг, 24.12.2015, 10:25 | Сообщение # 983
Подполковник
Награды:
10  
Группа: Проверенные
Сообщений: 112
Репутация: 17
Статус: Offline
Добавлено (24.12.2015, 10:25)
---------------------------------------------
Металлокалькулятор  в7.1 получился  ущербным.  Хотелось бы в нем увидеть не только уголок равнополочный, но и остальные профили  (раз уж взялись  сделать такой калькулятор).


Сообщение отредактировал u0007581 - Четверг, 24.12.2015, 10:26
 
СерьгаДата: Пятница, 25.12.2015, 11:36 | Сообщение # 984
Победитель конкурса Защитник 2012
Санкт-Петербург
Награды:
168  
Группа: Проверенные
Город: Санкт-Петербург
Сообщений: 4661
Репутация: 267
Статус: Offline
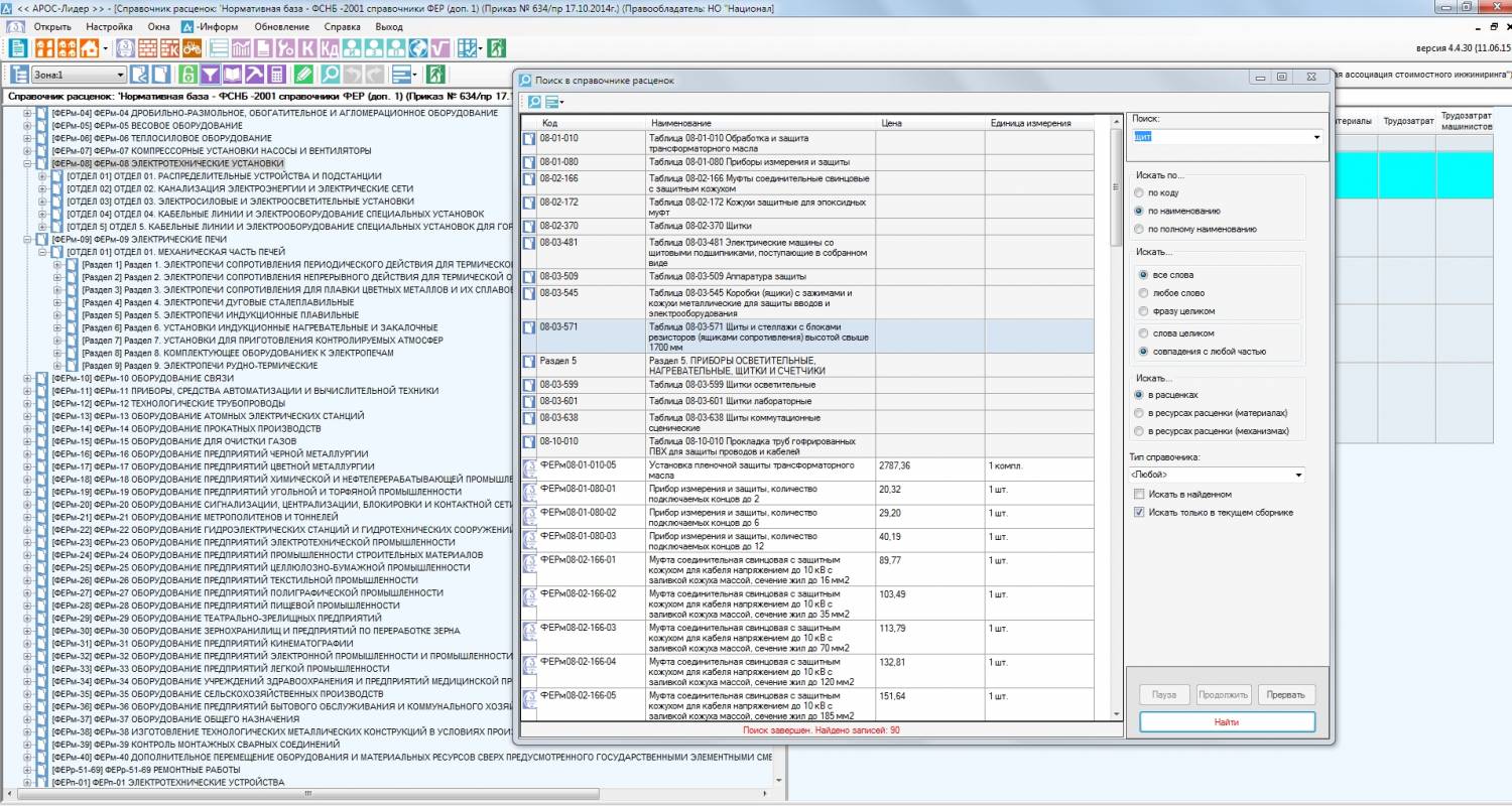
Я не давний пользователь именно ГРАНД, но знаю множество других программ. По ГРАНДу отметил для себя ОЧЕНЬ не удобный поиск внутри сборника. Если с поиском по базе, в принципе, все понятно и логично, то с поиском по текущему сборнику - полная беда! Такого поиска я вообще ни в одной программе не встречал! Зачем ПЕРЕБИРАТЬ последовательно варианты? Почему нельзя вывести ВСЕ результаты, удовлетворяющие параметру поиска, в отдельное окно? Это же на много удобнее воспринимается визуально, логичнее и БЫСТРЕЕ для пользователя! Перебирая варианты я иной раз забываю что и и скал! ))) Для примера результаты поиска по ФЕРм/ТЕРм 08 по ключевому слову "щит" в программах АРОС; РИК; СК и ГРАНД. Как говорится - почувствуйте разницу!  biggrin Находясь в этом сборнике в ГРАНДе, при поиске по этому слову, вы устанете перебирать результаты, в то время как в любой другой программе вы просто выберите из списка то что вам нужно! Я понимаю что можно уточнить и добавить пару букв и результат будет несколько другой и более точный, но смысл от этого не поменяется - отдельное окно с выводом каких-то результатов, на много удобнее чем последовательный перебор вариантов по текущему сборнику. По мне так это ОЧЕНЬ бы улучшило и без того хорошую программу!
Прикрепления: 4411413.jpeg (235.6 Kb) · 4984182.jpeg (245.3 Kb) · 1754066.jpeg (130.3 Kb) · 9966353.jpeg (202.0 Kb)


Нечего на компьютер пенять, коли руки кривы... (народная мудрость)
 
veronika-2Дата: Пятница, 25.12.2015, 11:40 | Сообщение # 985
Генералиссимус
Ростов-на-Дону
Награды:
449  
Группа: Модераторы
Город: Ростов-на-Дону
Сообщений: 21653
Репутация: 809
Статус: Offline
Цитата Серьга ()
ОЧЕНЬ не удобный поиск внутри сборника

ну поддержу, что... давно пора.


Психологические консультации онлайн.
Мой телеграмм
https://t.me/psyrnd2023
Вконтакте
https://vk.com/public214093226
 
OrlinkaДата: Пятница, 25.12.2015, 11:45 | Сообщение # 986
Генерал-полковник
Москва
Награды:
40  
Группа: Проверенные
Город: Москва
Сообщений: 1110
Репутация: 53
Статус: Offline
Цитата veronika-2 ()
давно пора.
и давно разработчики обещают, но пока что-то все никак. Ждем и надеемся (с)


Если мимо вас пробежал чёрный Дедка, за ним чёрная Бабка, чёрная Внучка, чёрная Жучка, чёрная Кошка и чёрная Мышка, то Дед вытащил не репку... а высоковольтный кабель.

Код на скидку 10% при первом заказе на http://www.iherb.com MFZ482

Работаю: Гранд-смета 7.0.2
Ранее: Турбо-сметчик 6.2.3, Smeta.ru 8.0.0.26
 
veronika-2Дата: Пятница, 25.12.2015, 11:46 | Сообщение # 987
Генералиссимус
Ростов-на-Дону
Награды:
449  
Группа: Модераторы
Город: Ростов-на-Дону
Сообщений: 21653
Репутация: 809
Статус: Offline
Orlinka, так пользователи после обещаний замолчали smile разработчики и подумали - ну значит и так норм )))


Психологические консультации онлайн.
Мой телеграмм
https://t.me/psyrnd2023
Вконтакте
https://vk.com/public214093226
 
OrlinkaДата: Пятница, 25.12.2015, 12:32 | Сообщение # 988
Генерал-полковник
Москва
Награды:
40  
Группа: Проверенные
Город: Москва
Сообщений: 1110
Репутация: 53
Статус: Offline
Цитата veronika-2 ()
разработчики и подумали - ну значит и так норм )))
я на семинарах периодически напоминаю - кивают и говорят, что работают над усовершенствованием поиска smile


Если мимо вас пробежал чёрный Дедка, за ним чёрная Бабка, чёрная Внучка, чёрная Жучка, чёрная Кошка и чёрная Мышка, то Дед вытащил не репку... а высоковольтный кабель.

Код на скидку 10% при первом заказе на http://www.iherb.com MFZ482

Работаю: Гранд-смета 7.0.2
Ранее: Турбо-сметчик 6.2.3, Smeta.ru 8.0.0.26
 
abk63Дата: Пятница, 25.12.2015, 13:20 | Сообщение # 989
Сметчик
Оренбург
Награды:
413  
Группа: Проверенные
Город: Оренбург
Сообщений: 20516
Репутация: 740
Статус: Offline
Цитата Orlinka ()
кивают и говорят, что работают над усовершенствованием поиска
так это... когда кончатся другие варианты для разработки новых версий, то и начнут поиском заниматься... к версии 8.3 примерно... потом реанимируют ПИР, затем в 9.0 сделают возможно нормальный калькулятор ... всем же кушать хочется постоянно...


Сметная лавка. Беседы о сметах и не только...
Сметный портал в ТГ
Сметчикам - про ПИР, ПНР и не только...
 
OrlinkaДата: Пятница, 25.12.2015, 14:12 | Сообщение # 990
Генерал-полковник
Москва
Награды:
40  
Группа: Проверенные
Город: Москва
Сообщений: 1110
Репутация: 53
Статус: Offline
Цитата abk63 ()
потом реанимируют ПИР, затем в 9.0 сделают возможно нормальный калькулятор
А потом все перейдут на "новый" принцип ценообразования по ресурсному методу, или что там Минстрой грозится сделать, и тоже что-то будут усовершенствовать, в общем, без хлеба разработчики не останутся =) ну и хорошо =)


Если мимо вас пробежал чёрный Дедка, за ним чёрная Бабка, чёрная Внучка, чёрная Жучка, чёрная Кошка и чёрная Мышка, то Дед вытащил не репку... а высоковольтный кабель.

Код на скидку 10% при первом заказе на http://www.iherb.com MFZ482

Работаю: Гранд-смета 7.0.2
Ранее: Турбо-сметчик 6.2.3, Smeta.ru 8.0.0.26
 
Поиск:

Сервисы



Телеграмм чат


Администратор
icq: 264-585-675
e-mail: andreyka_s@list.ru
web: www.semushin.name


Согласно п. 4.5 Правил Сметного портала запрещено размещение материалов попадающих под действие Статьи 1259 и Статьи 1270 ГК РФ, на которые распространяются авторские права правообладателя, без согласования с ним. В случае обнаружения материалов нарушающих права правообладателя просим сообщить через форму обратной связи.
Семушин А.А.
Яндекс.Метрика