Приветствую Вас Гость :: RSS :: Понедельник :: 23.02.2026 ::
Реклама на сайте
Меню портала

Форма входа

Мини-чат

[ Новые сообщения · Участники · Правила форума · Поиск · RSS ]

Project Smeta CS
ParfenДата: Четверг, 13.01.2011, 16:01 | Сообщение # 91
Генерал-лейтенант
Награды:
4  
Группа: Проверенные
Сообщений: 571
Репутация: 7
Статус: Offline
artems563,
Могли бы выложить пример сметы на проектные работы (любой), где идет применение нескольких повышающих коэфф. к условиям проектирования?
И еще ваша прога расчет интерполяции делает?
 
artems563Дата: Четверг, 13.01.2011, 16:07 | Сообщение # 92
Генералиссимус
Уфа
Награды:
60  
Группа: Проверенные
Город: Уфа
Сообщений: 1620
Репутация: 85
Статус: Offline
Quote (Parfen)
И еще ваша прога расчет интерполяции делает?

делает и экстраполяцию тоже
Quote (Parfen)
Могли бы выложить пример сметы на проектные работы (любой), где идет применение нескольких повышающих коэфф. к условиям проектирования?

выложу завтра. сейчас нужно уйти


Это "ж-ж-ж" неспроста... (Винни-Пух)

Сообщение отредактировал artems563 - Среда, 02.11.2011, 18:44
 
vladnikДата: Четверг, 13.01.2011, 16:15 | Сообщение # 93
Ценовой инженер
СПб-ЛО
Награды:
285  
Группа: Проверенные
Город: СПб-ЛО
Сообщений: 14460
Репутация: 349
Статус: Offline
biggrin Что-то Excel мну все больше и больше нравиться стал.. после просмотра 10листов темы..
Да и не навязываютЪ его мне..так упрямо.
Как-то с недовер-рием стал относиться ко всему, связанному :тогда мы идем к Вам!
ЗЫ телик не смотрю..уже давно..
 
Mr_ViRaДата: Четверг, 13.01.2011, 18:07 | Сообщение # 94
Генералиссимус
Санкт-Петербург
Награды:
111  
Группа: Проверенные
Город: Санкт-Петербург
Сообщений: 1863
Репутация: 63
Статус: Offline
Quote (artems563)
а через год?

Что через год? Через год, конечно, надо будет за обновление заплатить. А вы через бесплатно через год поставите обновление?


"Система ПИР" (разработчик)
 
artems563Дата: Пятница, 14.01.2011, 09:30 | Сообщение # 95
Генералиссимус
Уфа
Награды:
60  
Группа: Проверенные
Город: Уфа
Сообщений: 1620
Репутация: 85
Статус: Offline
Quote (Mr_ViRa)
Что через год? Через год, конечно, надо будет за обновление заплатить. А вы через бесплатно через год поставите обновление?
ну вот я вообще то стоимость обновлений и сравнивал

Добавлено (14.01.2011, 09:30)
---------------------------------------------

Quote (artems563)
Могли бы выложить пример сметы на проектные работы (любой), где идет применение нескольких повышающих коэфф. к условиям проектирования?

здесь я так понял вас интересует применяются ли коэффициенты к отдельным разделам относительной стоимости? это учтено


Это "ж-ж-ж" неспроста... (Винни-Пух)
 
Tanja55Дата: Пятница, 14.01.2011, 09:36 | Сообщение # 96
Генералиссимус
Санкт-Петербург
Награды:
342  
Группа: Проверенные
Город: Санкт-Петербург
Сообщений: 11323
Репутация: 339
Статус: Offline
Quote (artems563)
здесь я так понял вас интересует применяются ли коэффициенты к отдельным разделам относительной стоимости? это учтено

PrtSc с экрана компа как это реализовано в программе и пример сметы, который просили выше

Добавлено (14.01.2011, 09:36)
---------------------------------------------

Quote (artems563)
ну вот я вообще то стоимость обновлений и сравнивал

насколько я помню обновление системы ПИР 10 тыс. не стоит (годовое сопровождение)? или что то изменилось уже?


Работаю в программе А0
 
artems563Дата: Пятница, 14.01.2011, 09:39 | Сообщение # 97
Генералиссимус
Уфа
Награды:
60  
Группа: Проверенные
Город: Уфа
Сообщений: 1620
Репутация: 85
Статус: Offline
Quote (Tanja55)
насколько я помню обновление системы ПИР 10 тыс. не стоит (годовое сопровождение)? или что то изменилось уже?

надо у Mr_ViRa уточнитьь, но насколько я знаю, не соврать бы если обновлять через год после заканчивания полседнего обновления будет 9100 стоить

Добавлено (14.01.2011, 09:39)
---------------------------------------------

Quote (Tanja55)
PrtSc с экрана компа как это реализовано в программе и пример сметы, который просили выше

минуточку...


Это "ж-ж-ж" неспроста... (Винни-Пух)
 
Tanja55Дата: Пятница, 14.01.2011, 09:39 | Сообщение # 98
Генералиссимус
Санкт-Петербург
Награды:
342  
Группа: Проверенные
Город: Санкт-Петербург
Сообщений: 11323
Репутация: 339
Статус: Offline
Quote (artems563)
обновлять через год после заканчивания полседнего обновления будет 9100 стоить

так это, если перерыв в обслуживании был... не вводите в заблуждение сметчиков страны
12. Пользователи системы ПИР получают бесплатное техническое обслуживание в течение календарного года с момента покупки системы.
Сопровождение системы ПИР на 1 год при заключении договора в течение 6 мес с даты окончания предыдущего - комплект 5200


Работаю в программе А0

Сообщение отредактировал Tanja55 - Пятница, 14.01.2011, 09:46
 
ParfenДата: Пятница, 14.01.2011, 09:42 | Сообщение # 99
Генерал-лейтенант
Награды:
4  
Группа: Проверенные
Сообщений: 571
Репутация: 7
Статус: Offline
Quote (artems563)
здесь я так понял вас интересует применяются ли коэффициенты к отдельным разделам относительной стоимости?

Меня интересует как будут пересчитываться коэфф. больше единицы применяемые к позициям смет усложняющие проектирование.
Пример на вскидку цыфры условные:
Проектирование сетей теплоснаб а=120 в=23 V=3км D=300мм
К1=1,02
К2=1,35
К3=1,04
Стадия "П"-40%
 
artems563Дата: Пятница, 14.01.2011, 10:12 | Сообщение # 100
Генералиссимус
Уфа
Награды:
60  
Группа: Проверенные
Город: Уфа
Сообщений: 1620
Репутация: 85
Статус: Offline
Quote (Parfen)
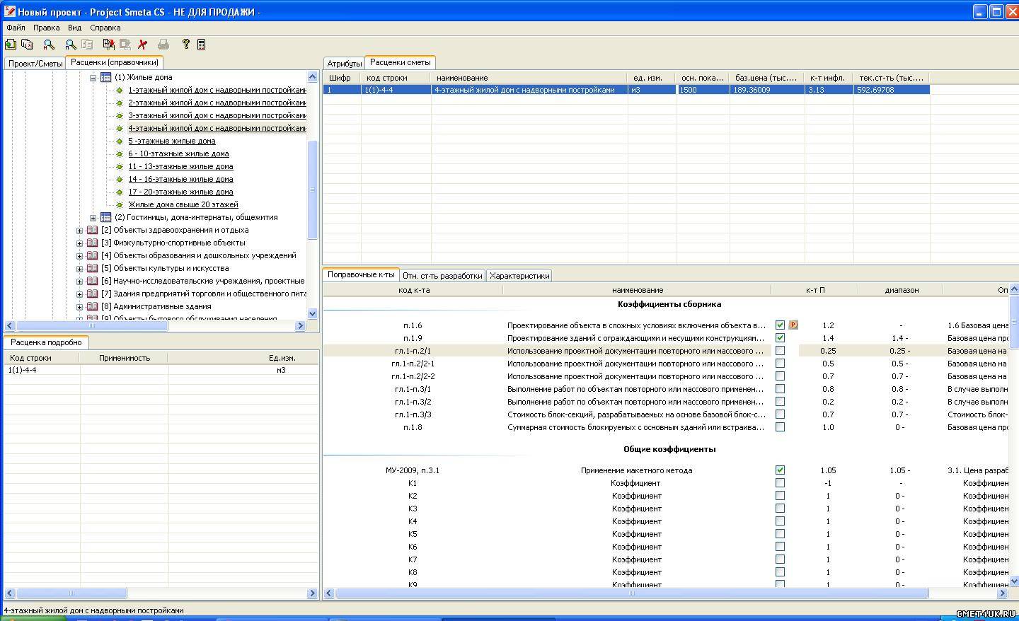
PrtSc с экрана компа как это реализовано в программе
Прикрепления: 2002580.jpg (213.4 Kb)


Это "ж-ж-ж" неспроста... (Винни-Пух)
 
Tanja55Дата: Пятница, 14.01.2011, 10:15 | Сообщение # 101
Генералиссимус
Санкт-Петербург
Награды:
342  
Группа: Проверенные
Город: Санкт-Петербург
Сообщений: 11323
Репутация: 339
Статус: Offline
artems563, а почему не видно формулы расчета? Вас просили показать применение коэффициентов к разделам проектов из техчастей


Работаю в программе А0
 
artems563Дата: Пятница, 14.01.2011, 10:20 | Сообщение # 102
Генералиссимус
Уфа
Награды:
60  
Группа: Проверенные
Город: Уфа
Сообщений: 1620
Репутация: 85
Статус: Offline
Tanja55, формула расчета на вкладке характеристика. скрин ниже
Прикрепления: 3649969.jpg (173.4 Kb)


Это "ж-ж-ж" неспроста... (Винни-Пух)
 
Tanja55Дата: Пятница, 14.01.2011, 10:34 | Сообщение # 103
Генералиссимус
Санкт-Петербург
Награды:
342  
Группа: Проверенные
Город: Санкт-Петербург
Сообщений: 11323
Репутация: 339
Статус: Offline
artems563, почему на стадию П 30%, а не 40% в соответствии с последними МУ 2009 года? Справочник пока старый в примере?

Добавлено (14.01.2011, 10:32)
---------------------------------------------
выходнуу форму сметы по последнему примеру прикрепите пожалуйста

Добавлено (14.01.2011, 10:34)
---------------------------------------------
и коэффициенты применены неверно: 1,4 д.б. к АС, а 1,2 на общую стоимость



Работаю в программе А0
 
artems563Дата: Пятница, 14.01.2011, 10:35 | Сообщение # 104
Генералиссимус
Уфа
Награды:
60  
Группа: Проверенные
Город: Уфа
Сообщений: 1620
Репутация: 85
Статус: Offline
Quote (Tanja55)
, почему на стадию П 30%, а не 40% в соответствии с последними МУ 2009 года? Справочник пока старый в примере?

ой, прошу прощения, не то выбрал. смету щас выложу


Это "ж-ж-ж" неспроста... (Винни-Пух)
 
artems563Дата: Пятница, 14.01.2011, 10:36 | Сообщение # 105
Генералиссимус
Уфа
Награды:
60  
Группа: Проверенные
Город: Уфа
Сообщений: 1620
Репутация: 85
Статус: Offline
вот как правильно
Прикрепления: 7319437.jpg (130.6 Kb)


Это "ж-ж-ж" неспроста... (Винни-Пух)
 
Поиск:

Сервисы



Телеграмм чат


Администратор
icq: 264-585-675
e-mail: andreyka_s@list.ru
web: www.semushin.name


Согласно п. 4.5 Правил Сметного портала запрещено размещение материалов попадающих под действие Статьи 1259 и Статьи 1270 ГК РФ, на которые распространяются авторские права правообладателя, без согласования с ним. В случае обнаружения материалов нарушающих права правообладателя просим сообщить через форму обратной связи.
Семушин А.А.
Яндекс.Метрика