Приветствую Вас Гость :: RSS :: Понедельник :: 23.02.2026 ::
Реклама на сайте
Меню портала

Форма входа

Мини-чат

[ Новые сообщения · Участники · Правила форума · Поиск · RSS ]

  • Страница 2 из 3
  • «
  • 1
  • 2
  • 3
  • »
Ошибка в Сметару
den795Дата: Четверг, 17.08.2017, 17:07 | Сообщение # 16
Генералиссимус
Москва
Награды:
79  
Группа: Проверенные
Город: Москва
Сообщений: 4076
Репутация: 121
Статус: Offline
Цитата abk63 ()
а как материалы для строительства от материалов для монтажа различать будете в ССР?

Так у них этого не было никогда, на сколько помню. Всегда было деление на материалы и оборудование. Есть только разграничение на давальческие и нет. Я несколько раз звонил с предложениями сделать ряд улучшений, но после 10 раза решил отказаться от этой затеи. Они на своей волне.


Денис Владимирович

Сообщение отредактировал den795 - Четверг, 17.08.2017, 17:10
 
Logo-alexДата: Пятница, 18.08.2017, 09:14 | Сообщение # 17
Генерал-майор
Москва
Награды:
12  
Группа: Проверенные
Город: Москва
Сообщений: 275
Репутация: 11
Статус: Offline
Цитата denismaslov ()
А на скриншоте некорректная работа сметчика в Smeta.RU

Это некорректная работа мозгов у программистов СРУ, и завышенное ЧСВ. Из-за Ваших экзерсисов перевод сметы в другую программу превращается в мучение. Мне приходится раскрывать строки таким корявым способом чтоб увидеть в каких строках нет ПЗ на материалы. Потому что потом при втыкании АРПС файла в другую программу итоги не бьются.

Цитата denismaslov
Странная логика... Разве у материалов есть ПЗ???

Это у ПЗ есть материалы, встаньте на ноги.

МДС 81 - 35. 2004
4.10. ...............
Прямые затраты
учитывают стоимость ресурсов, необходимых для выполнения работ: материальных
(материалов, изделий, конструкций, оборудования, мебели, инвентаря);


Habit grows on a person

Сообщение отредактировал Logo-alex - Пятница, 18.08.2017, 09:55
 
denismaslovДата: Пятница, 18.08.2017, 09:57 | Сообщение # 18
Генерал-майор
Награды:
2  
Группа: Проверенные
Сообщений: 256
Репутация: 5
Статус: Offline
hands

P.S. Не добавляйте материалы работами и будет Вам счастье. Но с другой стороны
Цитата Logo-alex ()
превращается в мучение
у каждого свое счастье smile
P.P.S. За сим откланиваюсь. Вам помощь, как я понял, не нужна и советов Вы не слышите sad


"Ничто не ошеломляет людей так сильно, как здравый смысл и честная сделка." © Ральф Уолдо Эмерсон
 
veronika-2Дата: Пятница, 18.08.2017, 10:00 | Сообщение # 19
Генералиссимус
Ростов-на-Дону
Награды:
449  
Группа: Модераторы
Город: Ростов-на-Дону
Сообщений: 21653
Репутация: 809
Статус: Offline
Цитата Logo-alex ()
Странная логика... Разве у материалов есть ПЗ???Это у ПЗ есть материалы, встаньте на ноги.МДС 81 - 35. 20044.10. ...............Прямые затратыучитывают стоимость ресурсов, необходимых для выполнения работ: материальных(материалов, изделий, конструкций, оборудования, мебели, инвентаря);




вот тут я с Logo-alex полностью согласна, и пыталась это донести несколькими сообщениями ранее, но видать вопросов
Цитата denismaslov ()
советов Вы не слышите


Психологические консультации онлайн.
Мой телеграмм
https://t.me/psyrnd2023
Вконтакте
https://vk.com/public214093226
 
Logo-alexДата: Пятница, 18.08.2017, 10:11 | Сообщение # 20
Генерал-майор
Москва
Награды:
12  
Группа: Проверенные
Город: Москва
Сообщений: 275
Репутация: 11
Статус: Offline
Цитата denismaslov ()
P.S. Не добавляйте материалы работами

А на каком основании вы решили что я добавляю материалы работами? Просто увидеть что ПЗ на материалы отсутствуют, можно только изменив тип строки, что собственно я и сделал. Я всего лишь переводил сметы из сру в другую программу, по требованию заказчика,  поскольку сметы были выполнены в 8 версии, где баг с отсутствием ПЗ не был исправлен за 36 патчей. И теперь поскольку ВАША программа снимает ПЗ при переводе в другой тип строки я вообще не могу в Вашей программе проконтролировать есть ли ПЗ на материалы или нет.  Слушайте и будете услышаны.

Я всегда считал что Сметару делают не для сметчика, а для программиста, а на счет ЧСВ не обижайтесь, одна только фраза в ремарке некоторых макросов форм о чем то говорит: "Оставь надежду всяк сюда входящий"


Habit grows on a person

Сообщение отредактировал Logo-alex - Пятница, 18.08.2017, 10:27
 
denismaslovДата: Пятница, 18.08.2017, 10:58 | Сообщение # 21
Генерал-майор
Награды:
2  
Группа: Проверенные
Сообщений: 256
Репутация: 5
Статус: Offline
Цитата veronika-2 ()
пыталась это донести несколькими сообщениями ранее, но видать вопросов


Я внимательно читаю Ваши ответы и читаю МДС по Вашим ссылкам (для самообразования). Так вот, выдержка, которую мне привели не полная, а в оригинале она содержится в пункте 4 данного МДС и относится к локальным сметным расчетам в целом. И в нем говорится о стоимости и прямых затратах на выполняемые работы в целом по всей смете. Как это относится к конкретной строке в смете в программе я не знаю. А суть в том, что ситуация Logo-Alex вообще никак не регламентируется МДС и трактуется производителями различных программных комплексов по своему.

Цитата Logo-alex ()
Слушайте и будете услышаны.

Я то слышу и ввиду того, что
Цитата Logo-alex ()
из сру в другую программу

не реагирую. Обращайтесь в другие программы с более благозвучным названием.


"Ничто не ошеломляет людей так сильно, как здравый смысл и честная сделка." © Ральф Уолдо Эмерсон
 
veronika-2Дата: Пятница, 18.08.2017, 11:02 | Сообщение # 22
Генералиссимус
Ростов-на-Дону
Награды:
449  
Группа: Модераторы
Город: Ростов-на-Дону
Сообщений: 21653
Репутация: 809
Статус: Offline
Цитата denismaslov ()
Как это относится к конкретной строке в смете в программе я не знаю.

no наверное так, что для того чтобы в итогах учесть разнесение отдельных статей затрат, надо учесть это разнесение в строках.
а то у вас получается по вашей логике смета на 100 рублей, в т.ч. материалы, в том числе механизмы - мы не знаем на какие суммы, но они там есть smile


Психологические консультации онлайн.
Мой телеграмм
https://t.me/psyrnd2023
Вконтакте
https://vk.com/public214093226
 
denismaslovДата: Пятница, 18.08.2017, 11:12 | Сообщение # 23
Генерал-майор
Награды:
2  
Группа: Проверенные
Сообщений: 256
Репутация: 5
Статус: Offline
Цитата veronika-2 ()
а то у вас получается по вашей логике смета на 100 рублей, в т.ч. материалы, в том числе механизмы - мы не знаем на какие суммы, но они там есть


Не поверите, но они выводятся в сметной таблице. Так что Вы знаете какие суммы smile

Проблема Logo-Alex только при закачке такого АРПС (в принципе верного с точки зрения сметного дела) в другие программы. Не больше и не меньше.
Скажите, честно, Вы бы лично, если бы были на нашем месте, стали бы подстраиваться под другие программы с учетом того, что вроде как и мы и они имеют право трактовать ПЗ для материалов по-своему?


"Ничто не ошеломляет людей так сильно, как здравый смысл и честная сделка." © Ральф Уолдо Эмерсон
 
Logo-alexДата: Пятница, 18.08.2017, 11:20 | Сообщение # 24
Генерал-майор
Москва
Награды:
12  
Группа: Проверенные
Город: Москва
Сообщений: 275
Репутация: 11
Статус: Offline
denismaslov,  Вы же почему-то исправили в 9 и 10 версии, и ПЗ базовые теперь назначаются на материалы при внесении стоимости через панель цен. Почему бы не исправить и эту некорректность. Более того и 8 версии ПЗ  базовые были при внесении  материала из сборника. Да и еще вопрос а почему 1.2 к НР на сложные объекты смета ру не назначает на ремонтные расценки?


Habit grows on a person

Сообщение отредактировал Logo-alex - Пятница, 18.08.2017, 11:24
 
veronika-2Дата: Пятница, 18.08.2017, 11:24 | Сообщение # 25
Генералиссимус
Ростов-на-Дону
Награды:
449  
Группа: Модераторы
Город: Ростов-на-Дону
Сообщений: 21653
Репутация: 809
Статус: Offline
denismaslov, а теперь представим как выведется в данном случае Ф4 по МДС, когда стоимость материалов не показывается (нет такой графы в стандартной смете), но материалы стоимость учитывается. строка материалов - ПЗ=0, итого затраты - ПЗ=0. складываем значения по строкам сметы и получаем что ПЗ по смете не сходятся.
Цитата denismaslov ()
стали бы подстраиваться под другие программы с учетом того, что вроде как и мы и они имеют право трактовать ПЗ для материалов по-своему?




вроде как из всех известных мне программ никто этим не грешит. если в расценку добавить стоимость материала - то соответственно увеличатся ПЗ на стоимость добавленных материалов biggrin


Психологические консультации онлайн.
Мой телеграмм
https://t.me/psyrnd2023
Вконтакте
https://vk.com/public214093226
 
abk63Дата: Пятница, 18.08.2017, 11:24 | Сообщение # 26
Сметчик
Оренбург
Награды:
413  
Группа: Проверенные
Город: Оренбург
Сообщений: 20514
Репутация: 740
Статус: Offline
Цитата Logo-alex ()
Почему бы не исправить и эту некорректность.
так они и исправили... в следующих сериях... за ваши деньги правда...


Сметная лавка. Беседы о сметах и не только...
Сметный портал в ТГ
Сметчикам - про ПИР, ПНР и не только...
 
Logo-alexДата: Среда, 06.06.2018, 11:10 | Сообщение # 27
Генерал-майор
Москва
Награды:
12  
Группа: Проверенные
Город: Москва
Сообщений: 275
Репутация: 11
Статус: Offline
При вставке в смету, выполненную ресурсным методом, поправок на подземные условия работ, поправки в расчете не участвуют.
Прикрепления: 8880235.jpg (209.5 Kb)


Habit grows on a person

Сообщение отредактировал Logo-alex - Среда, 06.06.2018, 11:30
 
ШурупДата: Среда, 06.06.2018, 14:26 | Сообщение # 28
Генерал-полковник
Награды:
24  
Группа: Проверенные
Сообщений: 937
Репутация: 52
Статус: Offline
Цитата Logo-alex ()
расчете не участвуют.

Есть подозрение, что это ошибка в справочнике поправок. Разработчики предупреждены, обещали разобраться. Пока решается только ручным добавлением поправки в трудозатраты.
Прикрепления: 8898632.jpg (267.6 Kb)


Курсы сметчиков ОНЛАЙН
Смета РУ от 10000 руб.
Сколько стоит СметаРУ Конфигуратор
 
Logo-alexДата: Среда, 06.06.2018, 16:39 | Сообщение # 29
Генерал-майор
Москва
Награды:
12  
Группа: Проверенные
Город: Москва
Сообщений: 275
Репутация: 11
Статус: Offline
Цитата Шуруп ()
добавлением поправки в трудозатраты.

Подземные поправки на трудозатраты не начисляются (МДС 35 7. "Коэффициенты, приведенные в п.п. 10.1-10.4,11.1, 11.2 предназначены для применения к показателям оплаты труда
рабочих-строителей и машинистов строительных машин и механизмов. " , ошибки в справочнике нет, коэффициенты учитывают повышенную ставку оплаты труда но не меняют количество трудозатрат. Стройсофт уже правил, ошибка была раньше, когда начислялось 1,68 и на трудозатраты. Мы долго долбили Стройсофт и справочник исправили, как и формулу начисления на ЭММ при 1,68. Начисление 1.68к трудозатратам приведет к необоснованному кратному увеличению трудозатрат, что не допустимо, ни экспертиза, ни заказчик такую смету не примет.

Далее;  ошибку с ПЗ для материалов так и не исправили. Как было при внесении материалов из XLS , ПЗ на базовую стоимость материалов = 0, так и осталось, при этом итоговые ПЗ не равны 0.

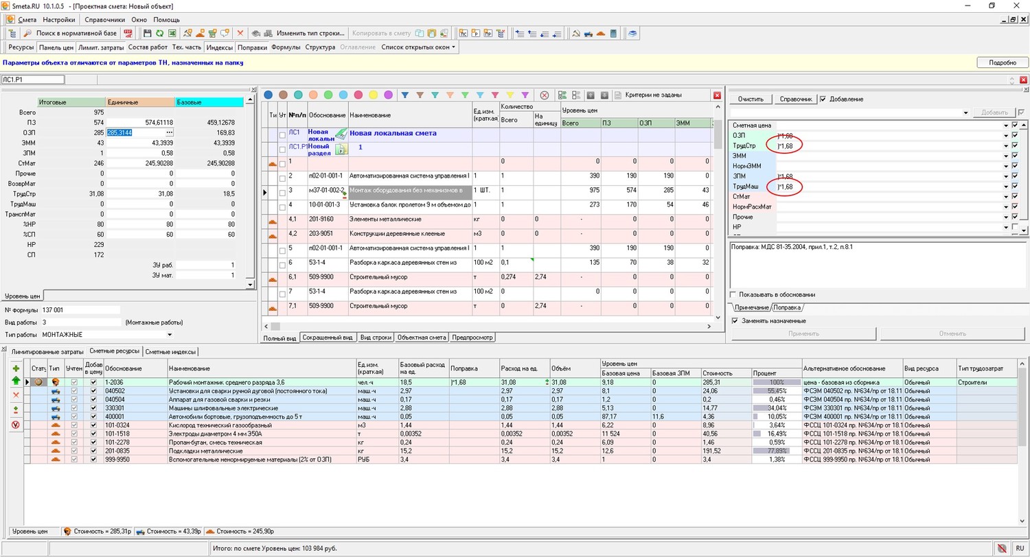
Далее: В ресурсном расчете в ГЭСНы вставляет базовую стоимость трудозарат и откуда-то тянет ЭММ, за каким то. см вложение.
Прикрепления: 1961902.jpg (165.4 Kb)


Habit grows on a person

Сообщение отредактировал Logo-alex - Среда, 06.06.2018, 16:48
 
ШурупДата: Среда, 06.06.2018, 16:54 | Сообщение # 30
Генерал-полковник
Награды:
24  
Группа: Проверенные
Сообщений: 937
Репутация: 52
Статус: Offline
Цитата Logo-alex ()
Подземные поправки на трудозатраты не начисляются

Да, это тоже видел. С доводами согласен. Ждём что СтройСофт придумает.


Курсы сметчиков ОНЛАЙН
Смета РУ от 10000 руб.
Сколько стоит СметаРУ Конфигуратор
 
  • Страница 2 из 3
  • «
  • 1
  • 2
  • 3
  • »
Поиск:

Сервисы



Телеграмм чат


Администратор
icq: 264-585-675
e-mail: andreyka_s@list.ru
web: www.semushin.name


Согласно п. 4.5 Правил Сметного портала запрещено размещение материалов попадающих под действие Статьи 1259 и Статьи 1270 ГК РФ, на которые распространяются авторские права правообладателя, без согласования с ним. В случае обнаружения материалов нарушающих права правообладателя просим сообщить через форму обратной связи.
Семушин А.А.
Яндекс.Метрика