Приветствую Вас Гость :: RSS :: Пятница :: 14.11.2025 ::
Реклама на сайте
Меню портала

Форма входа

Мини-чат

[ Новые сообщения · Участники · Правила форума · Поиск · RSS ]

Вопросы-ответы по Гранд-смете
SmetniyДата: Среда, 17.11.2021, 08:02 | Сообщение # 8056
Генералиссимус
Новосибирск
Награды:
27  
Группа: Проверенные
Город: Новосибирск
Сообщений: 2089
Репутация: 55
Статус: Offline
murena12, можно сделать смету в ФЕР 2014 и вручную цифры поменять на действующие ТЕР 2014 с печатного носителя )


Моя группа вконтакте https://vk.com/grandsmeta , почта [email protected], телефон 8-906-194-88-81 , сайт smetaskoro.ru , я вконтакте https://vk.com/id666052
 
murena12Дата: Среда, 17.11.2021, 08:05 | Сообщение # 8057
Генералиссимус
Новороссийск
Награды:
97  
Группа: Проверенные
Город: Новороссийск
Сообщений: 2217
Репутация: 234
Статус: Offline
Smetniy, а-а-а, вон оно в чем дело.
Сегодня в рассылке Гранда был вопрос по ТЕР


Цитата
Вопрос: Добрый день! Существует ли документ, в котором можно посмотреть, какие именно изменения внесены в базу NB105260.GSD8 (ТЕР Ставропольского края) от 15.11.2021?

Ответ: Как правило, старые базы данных обновляются в случаях, когда в них обнаружены какие-либо опечатки. Кроме того, в последнее время каждая база данных неоднократно корректировалась в части, касающейся привязки расценок к видам работ – это связано с изменениями в Методиках по накладным расходам и сметной прибыли.

Только вы все равно рискуете не попасть по стоимости. ТЕР во многих регионах, и это вам известно, отличаются от ФЕР. Замучаетесь перебивать


Жираф — это лошадь, выполненная по всем требованиям заказчика

ПК "ГРАНД-Смета-2021" (12.1.4)


Сообщение отредактировал murena12 - Среда, 17.11.2021, 08:06
 
SmetniyДата: Среда, 17.11.2021, 08:37 | Сообщение # 8058
Генералиссимус
Новосибирск
Награды:
27  
Группа: Проверенные
Город: Новосибирск
Сообщений: 2089
Репутация: 55
Статус: Offline
Цитата murena12 ()
Только вы все равно рискуете не попасть по стоимости. ТЕР во многих регионах, и это вам известно, отличаются от ФЕР. Замучаетесь перебивать
уже много лет перебиваю, не замучался ) на сайте МинСтроя всё выложено в формате откуда можно копировать текст, удобно, навострившись это совсем быстро делается . А вот покупать все ТЕРы реально можно замучится (финансово). 
Кроме этого есть ещё всякие частные заказчики у которых свои причуды и требования, могут вполне потребовать смету в ФЕРах 2014 ред и хотелось бы чтоб там корректно подгружались НР и СП.


Моя группа вконтакте https://vk.com/grandsmeta , почта [email protected], телефон 8-906-194-88-81 , сайт smetaskoro.ru , я вконтакте https://vk.com/id666052
 
whatmanДата: Среда, 17.11.2021, 13:30 | Сообщение # 8059
Генералиссимус
Москва
Награды:
58  
Группа: Проверенные
Город: Москва
Сообщений: 2342
Репутация: 142
Статус: Offline
Цитата Smetniy ()
А вы базу ФЕР ред 2014 не актуализируете по части привязки к действующим нормам НР и СП ?

Не актуализируем - действующие нормы НР и СП должны применяться с действующими расценками.
 
SmetniyДата: Пятница, 19.11.2021, 08:15 | Сообщение # 8060
Генералиссимус
Новосибирск
Награды:
27  
Группа: Проверенные
Город: Новосибирск
Сообщений: 2089
Репутация: 55
Статус: Offline
Куда-то "Принял" исчезло из списка подписей. "Сдал" есть, а "Принял" - нет


Моя группа вконтакте https://vk.com/grandsmeta , почта [email protected], телефон 8-906-194-88-81 , сайт smetaskoro.ru , я вконтакте https://vk.com/id666052
 
abk63Дата: Пятница, 19.11.2021, 09:23 | Сообщение # 8061
Сметчик
Оренбург
Награды:
413  
Группа: Проверенные
Город: Оренбург
Сообщений: 20512
Репутация: 740
Статус: Offline
Кстати, эти Сдал-Принял почему то в форму сметы лезут? Для чего и как исправить?


Сметная лавка. Беседы о сметах и не только...
Сметный портал в ТГ
Сметчикам - про ПИР, ПНР и не только...


Сообщение отредактировал abk63 - Пятница, 19.11.2021, 18:52
 
whatmanДата: Пятница, 19.11.2021, 16:05 | Сообщение # 8062
Генералиссимус
Москва
Награды:
58  
Группа: Проверенные
Город: Москва
Сообщений: 2342
Репутация: 142
Статус: Offline
Цитата Smetniy ()
Куда-то "Принял" исчезло из списка подписей.

Есть она, только почему-то ушла в самый конец списка, где её (при использовании выпадающего списка кнопки «Добавить») иногда даже бывает не видно за границей экрана.
Удобнее добавить пустую подпись и потом выбирать из списка в колонке «Текст подписи»:
Прикрепления: 7552351.png (52.1 Kb)
 
abk63Дата: Пятница, 19.11.2021, 18:53 | Сообщение # 8063
Сметчик
Оренбург
Награды:
413  
Группа: Проверенные
Город: Оренбург
Сообщений: 20512
Репутация: 740
Статус: Offline
whatman, а моя проблема в чем?
Цитата abk63 ()
эти Сдал-Принял почему то в форму сметы лезут?


Сметная лавка. Беседы о сметах и не только...
Сметный портал в ТГ
Сметчикам - про ПИР, ПНР и не только...
 
whatmanДата: Воскресенье, 21.11.2021, 11:47 | Сообщение # 8064
Генералиссимус
Москва
Награды:
58  
Группа: Проверенные
Город: Москва
Сообщений: 2342
Репутация: 142
Статус: Offline
Цитата abk63 ()
Кстати, эти Сдал-Принял почему то в форму сметы лезут? Для чего и как исправить?

Вы имеете в виду, что этих подписей нет в параметрах сметы, в разделе «Подписи», но в выходной документ они выводятся? Тогда уточните, какая выходная форма при этом используется.
Или всё-таки они есть в параметрах сметы? В таком случае надо их просто удалить оттуда.
 
abk63Дата: Воскресенье, 21.11.2021, 16:00 | Сообщение # 8065
Сметчик
Оренбург
Награды:
413  
Группа: Проверенные
Город: Оренбург
Сообщений: 20512
Репутация: 740
Статус: Offline
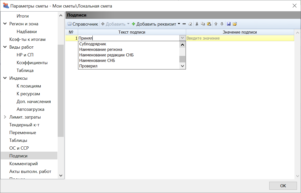
whatman, я ввел необходимые данные в Подписи


хочу чтобы сдал/принял в форму сметы не лезло... а все подписи на свои места в формах расставлялись...
причем хочется, чтобы в КС - 2 было:
сдал, должность, пробелы, фамилия, а не как сейчас у вас сделано...
Прикрепления: 5712287.png (77.9 Kb)


Сметная лавка. Беседы о сметах и не только...
Сметный портал в ТГ
Сметчикам - про ПИР, ПНР и не только...
 
whatmanДата: Воскресенье, 21.11.2021, 20:17 | Сообщение # 8066
Генералиссимус
Москва
Награды:
58  
Группа: Проверенные
Город: Москва
Сообщений: 2342
Репутация: 142
Статус: Offline
Цитата abk63 ()
хочу чтобы сдал/принял в форму сметы не лезло

А зачем же тогда вы эти подписи вводите в параметры сметы? Подписи для акта следует вводить в окне с параметрами акта.
Цитата abk63 ()
хочется, чтобы в КС - 2 было:
сдал, должность, пробелы, фамилия, а не как сейчас у вас сделано

Именно так и сделано, как вы написали.
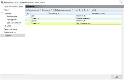
При этом не надо вводить всё в колонку «Значение подписи», для должности отдельный реквизит предусмотрен:

Результат показываю в выходной форме акта по Методике 2020:
Прикрепления: 8768188.png (41.3 Kb) · 2354895.png (136.4 Kb)
 
minakoДата: Понедельник, 22.11.2021, 15:11 | Сообщение # 8067
Лейтенант
Усть-Лабинск
Награды:
2  
Группа: Проверенные
Город: Усть-Лабинск
Сообщений: 62
Репутация: 0
Статус: Offline
Добрый день! Есть вопрос по составлению смет ресурсным методом в ГЭСН. 
Алгоритмы расчета в Гранд-смете для ресурсного метода по методике 2020 настроены так, чтобы ставить единую стоимость на зарплату механизаторов. При этом в каталогах текущих цен нет единой стоимости зарплаты механизатор. В ПК Гранд-смета стоимости ресурсов загружаются автоматически, но ФОТ считается не корректно.

Как корректно сделать смету в текущих ценах, чтобы корректно начислялись НР и СП? Кто сталкивался?
 
whatmanДата: Понедельник, 22.11.2021, 16:21 | Сообщение # 8068
Генералиссимус
Москва
Награды:
58  
Группа: Проверенные
Город: Москва
Сообщений: 2342
Репутация: 142
Статус: Offline
Цитата minako ()
настроены так, чтобы ставить единую стоимость на зарплату механизаторов

Да, и это соответствует тексту Методики 2020.
Цитата minako ()
в каталогах текущих цен нет единой стоимости зарплаты механизаторов

А это не проблема программы «ГРАНД-Смета».
Цитата minako ()
ФОТ считается не корректно

Всё считается корректно, просто надо ввести в программу требуемые данные.
 
SmetniyДата: Понедельник, 22.11.2021, 16:22 | Сообщение # 8069
Генералиссимус
Новосибирск
Награды:
27  
Группа: Проверенные
Город: Новосибирск
Сообщений: 2089
Репутация: 55
Статус: Offline
minako, корректно сделать ресурсную смету по методике 2020 можно будет тогда когда выйдут ценники ФГИС ЦС (о чём написано в методике) которые будут внесены в ФРСН, скорей всего там и будет единая зарплата механизаторов.


Моя группа вконтакте https://vk.com/grandsmeta , почта [email protected], телефон 8-906-194-88-81 , сайт smetaskoro.ru , я вконтакте https://vk.com/id666052

Сообщение отредактировал Smetniy - Понедельник, 22.11.2021, 16:23
 
whatmanДата: Понедельник, 22.11.2021, 16:26 | Сообщение # 8070
Генералиссимус
Москва
Награды:
58  
Группа: Проверенные
Город: Москва
Сообщений: 2342
Репутация: 142
Статус: Offline
minako, кстати, вот что действительно не корректно – так это использовать при ресурсном расчёте по Методике 2020 какие-то местные каталоги текущих цен. Согласно Методике 2020 при определении сметной стоимости ресурсным методом можно использовать только данные из ФГИС ЦС.
Smetniy на четыре минуты опередил, написал то же самое respect


Сообщение отредактировал whatman - Понедельник, 22.11.2021, 16:31
 
Поиск:

Сервисы



Телеграмм чат


Администратор
icq: 264-585-675
e-mail: [email protected]
web: www.semushin.name


Согласно п. 4.5 Правил Сметного портала запрещено размещение материалов попадающих под действие Статьи 1259 и Статьи 1270 ГК РФ, на которые распространяются авторские права правообладателя, без согласования с ним. В случае обнаружения материалов нарушающих права правообладателя просим сообщить через форму обратной связи.
Семушин А.А.
Яндекс.Метрика