Приветствую Вас Гость :: RSS :: Вторник :: 02.12.2025 ::
Реклама на сайте
Меню портала

Форма входа

Мини-чат

[ Новые сообщения · Участники · Правила форума · Поиск · RSS ]

Вопросы-ответы по Гранд-смете
veronika-2Дата: Пятница, 11.03.2016, 12:39 | Сообщение # 4726
Генералиссимус
Ростов-на-Дону
Награды:
449  
Группа: Модераторы
Город: Ростов-на-Дону
Сообщений: 21653
Репутация: 809
Статус: Offline
Цитата 38qwer ()
мне нужно в первых двух разделах -единый индекс , в 3-ем разделе-идет привязка по статьям затрат..

это невозможно


Психологические консультации онлайн.
Мой телеграмм
https://t.me/psyrnd2023
Вконтакте
https://vk.com/public214093226
 
38qwerДата: Пятница, 11.03.2016, 12:41 | Сообщение # 4727
Генерал-лейтенант
Награды:
63  
Группа: Проверенные
Сообщений: 687
Репутация: 17
Статус: Offline
Цитата veronika-2 ()
это невозможно

Как же мне быть ..
Мне нужно в одной смете :: исключить предыдущую смету..


Все мои желания сбываются!!!
 
veronika-2Дата: Пятница, 11.03.2016, 12:42 | Сообщение # 4728
Генералиссимус
Ростов-на-Дону
Награды:
449  
Группа: Модераторы
Город: Ростов-на-Дону
Сообщений: 21653
Репутация: 809
Статус: Offline
38qwer, лучше сделать отдельными расчетами. тогда и проблем не будет


Психологические консультации онлайн.
Мой телеграмм
https://t.me/psyrnd2023
Вконтакте
https://vk.com/public214093226
 
38qwerДата: Пятница, 11.03.2016, 12:46 | Сообщение # 4729
Генерал-лейтенант
Награды:
63  
Группа: Проверенные
Сообщений: 687
Репутация: 17
Статус: Offline
Цитата veronika-2 ()
лучше сделать отдельными расчетами. тогда и проблем не будет

Да, наверное так и сделаю.
Спасибо, Вероника, Вам огромное!!!


Все мои желания сбываются!!!
 
mtsnДата: Пятница, 11.03.2016, 13:06 | Сообщение # 4730
Генералиссимус
Награды:
64  
Группа: Проверенные
Сообщений: 2315
Репутация: 151
Статус: Online
Цитата veronika-2 ()
это невозможно

можно.

делаем два индекса. у первого значение =1 и делаем к нему допначисление в графе СМР. для второго - значения по статьям затрат. все.

Прикрепления: 1230804.png (137.7 Kb) · 9987519.gsfx (15.1 Kb)


Nothing fear, I'm here.

Сообщение отредактировал mtsn - Пятница, 11.03.2016, 13:11
 
veronika-2Дата: Пятница, 11.03.2016, 13:12 | Сообщение # 4731
Генералиссимус
Ростов-на-Дону
Награды:
449  
Группа: Модераторы
Город: Ростов-на-Дону
Сообщений: 21653
Репутация: 809
Статус: Offline
Цитата mtsn ()
можно.делаем два индекса. у первого значение =1 и делаем к нему допначисление в графе СМР. для второго - значения по статьям затрат. все.

приведите пример. делаю сейчас - не считается корректно. где индекс смр - вообще нет расчета


Психологические консультации онлайн.
Мой телеграмм
https://t.me/psyrnd2023
Вконтакте
https://vk.com/public214093226
 
mtsnДата: Пятница, 11.03.2016, 13:14 | Сообщение # 4732
Генералиссимус
Награды:
64  
Группа: Проверенные
Сообщений: 2315
Репутация: 151
Статус: Online
38qwer, единственный минус - это наличие дублированной строки с индексацией =1. его только в Excel стирать, или написать что нибудь формальное в качестве наименования индекса

Прикрепления: 7468425.png (152.6 Kb)


Nothing fear, I'm here.
 
veronika-2Дата: Пятница, 11.03.2016, 13:14 | Сообщение # 4733
Генералиссимус
Ростов-на-Дону
Награды:
449  
Группа: Модераторы
Город: Ростов-на-Дону
Сообщений: 21653
Репутация: 809
Статус: Offline
mtsn, ок. а индексы как задаете? как к СМР? или по статьям затрат? у меня в 6 версии не считает. кроме того - а как НР и СП задавать, я про 0,85 и 0,8? прикрепляю скриншот. Андрей, поясните что я не так делаю? не считает у меня и все
Прикрепления: 6232000.jpg (169.7 Kb)


Психологические консультации онлайн.
Мой телеграмм
https://t.me/psyrnd2023
Вконтакте
https://vk.com/public214093226
 
mtsnДата: Пятница, 11.03.2016, 13:17 | Сообщение # 4734
Генералиссимус
Награды:
64  
Группа: Проверенные
Сообщений: 2315
Репутация: 151
Статус: Online
Цитата veronika-2 ()
как к СМР? или по статьям затрат?

я там смету прикрепил... 

индексация по статьям в итогах. у доп.начисления - индексация СМР.

в версии 6 должно работать.


Nothing fear, I'm here.
 
veronika-2Дата: Пятница, 11.03.2016, 13:19 | Сообщение # 4735
Генералиссимус
Ростов-на-Дону
Награды:
449  
Группа: Модераторы
Город: Ростов-на-Дону
Сообщений: 21653
Репутация: 809
Статус: Offline
все, нашла. biggrin будем иметь в виду


Психологические консультации онлайн.
Мой телеграмм
https://t.me/psyrnd2023
Вконтакте
https://vk.com/public214093226
 
whatmanДата: Пятница, 11.03.2016, 13:19 | Сообщение # 4736
Генералиссимус
Москва
Награды:
58  
Группа: Проверенные
Город: Москва
Сообщений: 2343
Репутация: 142
Статус: Offline
38qwer, можно задать в параметрах сметы способ применения индексов по статьям затрат, и к пустым индексам для первых двух разделов добавить доп. начисление к СМР:


Посмотрите в прикрепленной смете.
--
Ну вот, пока делал смету и писал ответ, тут уже целая переписка по этому же поводу образовалась smile
Прикрепления: 8318379.jpg (122.2 Kb) · 2635419.gsfx (5.6 Kb)


Сообщение отредактировал whatman - Пятница, 11.03.2016, 13:23
 
timo64ukДата: Пятница, 11.03.2016, 13:21 | Сообщение # 4737
Лейтенант
Награды:
0  
Группа: Проверенные
Сообщений: 77
Репутация: 0
Статус: Offline
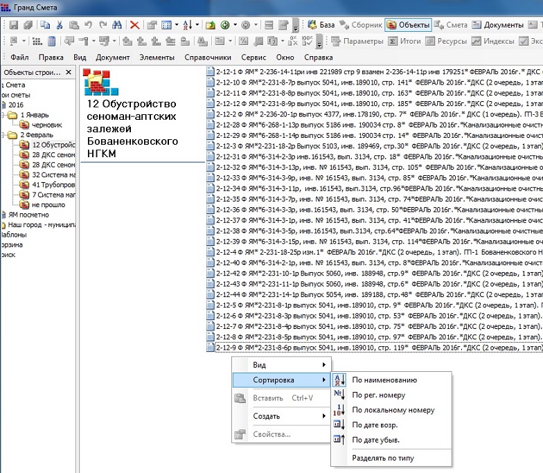
Находясь в поле главного окна "Объект" вижу список из 27 смет, отсортированых по алфавитному порядку (ПО НАИМЕНОВАНИЮ), при чём алфавитный порядок программа Г-С (Рис.1) использует отличный от стандартного в среде Виндовс (Рис.2).

Вопросы:
Как узнать количество смет?
Как перенести из программы наименования смет в Ворд/Эксель/блокнот?
В 7ой версии присутствует сортировка как в Виндовс т.е. 1, 2, 3,.. (вместо 1, 10, 11,..)?
Прикрепления: 2179339.jpg (255.1 Kb) · 5442315.jpg (143.1 Kb)
 
veronika-2Дата: Пятница, 11.03.2016, 13:22 | Сообщение # 4738
Генералиссимус
Ростов-на-Дону
Награды:
449  
Группа: Модераторы
Город: Ростов-на-Дону
Сообщений: 21653
Репутация: 809
Статус: Offline
mtsn, НР И СП считаются некорректно. если я выберу справочник 2011 Ремонт жил осн - то у меня автоматом считается 0,85 и 0,8 к НР и СП в том числе по 1 разделу. а должен считать только по второму.


Психологические консультации онлайн.
Мой телеграмм
https://t.me/psyrnd2023
Вконтакте
https://vk.com/public214093226
 
whatmanДата: Пятница, 11.03.2016, 13:28 | Сообщение # 4739
Генералиссимус
Москва
Награды:
58  
Группа: Проверенные
Город: Москва
Сообщений: 2343
Репутация: 142
Статус: Offline
Цитата veronika-2 ()
если я выберу справочник 2011 Ремонт жил осн - то у меня автоматом считается 0,85 и 0,8 к НР и СП в том числе по 1 разделу. а должен считать только по второму.

Для позиций из 1 раздела можно задать опцию, чтобы использовались только индивидуальные коэффициенты к позиции, без коэффициентов для вида работ. Либо в окне с дополнительной информацией о позиции, либо через групповое изменение позиций.
 
veronika-2Дата: Пятница, 11.03.2016, 13:30 | Сообщение # 4740
Генералиссимус
Ростов-на-Дону
Награды:
449  
Группа: Модераторы
Город: Ростов-на-Дону
Сообщений: 21653
Репутация: 809
Статус: Offline
whatman, тогда мы теряем 0,9 и 0,85. конечно, можно их и вручную в позиции задать, но как-то... если 100 позиций? короче - можно, но без танцев с бубнами не обойтись, и проще - 2 разных расчета сделать


Психологические консультации онлайн.
Мой телеграмм
https://t.me/psyrnd2023
Вконтакте
https://vk.com/public214093226
 
Поиск:

Сервисы



Телеграмм чат


Администратор
icq: 264-585-675
e-mail: andreyka_s@list.ru
web: www.semushin.name


Согласно п. 4.5 Правил Сметного портала запрещено размещение материалов попадающих под действие Статьи 1259 и Статьи 1270 ГК РФ, на которые распространяются авторские права правообладателя, без согласования с ним. В случае обнаружения материалов нарушающих права правообладателя просим сообщить через форму обратной связи.
Семушин А.А.
Яндекс.Метрика