Приветствую Вас Гость :: RSS :: Среда :: 03.12.2025 ::
Реклама на сайте
Меню портала

Форма входа

Мини-чат

[ Новые сообщения · Участники · Правила форума · Поиск · RSS ]

Вопросы-ответы по Гранд-смете
Dina_AДата: Понедельник, 23.12.2013, 11:59 | Сообщение # 2626
Рядовой
Москва
Награды:
0  
Группа: Пользователи
Город: Москва
Сообщений: 4
Репутация: 0
Статус: Offline
whatman, что-то не пойму(я добавила его в параметры в индексах,но он не пересчитывает, нужно в колонку в прочие затраты добавлять? если в колонку стр работы добавляю, то пересчитывает.в какой раздел индекс вставить?
 
Tatiana_Дата: Понедельник, 23.12.2013, 12:13 | Сообщение # 2627
Генерал-майор
Санкт-Петербург
Награды:
16  
Группа: Проверенные
Город: Санкт-Петербург
Сообщений: 330
Репутация: 24
Статус: Offline
Dina_A, индексы нужно ввести по графам ССР - к строительным работам, монтажным, оборудованию и прочим. а потом натащить левой кнопкой мыши из параметров в сам сводник.

Добавлено (23.12.2013, 12:13)
---------------------------------------------
Сметчик37, приложите смету, надо смотреть. с Ваших слов не понять, увы...



— Че, прям щас? Я не могу, мосты уже развели.
— Ты живешь в соседнем доме.
— Блин, такая хорошая питерская отмазка — и не работает…
 
whatmanДата: Понедельник, 23.12.2013, 12:22 | Сообщение # 2628
Генералиссимус
Москва
Награды:
58  
Группа: Проверенные
Город: Москва
Сообщений: 2343
Репутация: 142
Статус: Offline
Dina_A, если у вас один общий индекс на все работы, то введите его значение во все графы: для строительных работ, для монтажных работ и т.д. Хотя для оборудования или пусконаладки обычно применяются отдельные индексы, и как раз поэтому в «ГРАНД-Смете» предусмотрена возможность задавать разные индексы по графам в ОС и ССР.
 
Dina_AДата: Понедельник, 23.12.2013, 12:45 | Сообщение # 2629
Рядовой
Москва
Награды:
0  
Группа: Пользователи
Город: Москва
Сообщений: 4
Репутация: 0
Статус: Offline
whatman,спасибо большое)
 
Сметчик37Дата: Понедельник, 23.12.2013, 13:31 | Сообщение # 2630
Подполковник
Новосибирск
Награды:
6  
Группа: Проверенные
Город: Новосибирск
Сообщений: 135
Репутация: 7
Статус: Offline
Tatiana_, из гранд сметы формирую смету в в формате EXCEL,но суммf что была в гранде и сумма что в Excel  становятся разные
Прикрепления: 0004907.xml (411.3 Kb)




Сообщение отредактировал Сметчик37 - Понедельник, 23.12.2013, 13:41
 
Tatiana_Дата: Понедельник, 23.12.2013, 13:38 | Сообщение # 2631
Генерал-майор
Санкт-Петербург
Награды:
16  
Группа: Проверенные
Город: Санкт-Петербург
Сообщений: 330
Репутация: 24
Статус: Offline
Сметчик37, приложите смету. я понимаю, что Вы пишете, но по таким объяснениям установить причину Вашей проблемы не могу.


— Че, прям щас? Я не могу, мосты уже развели.
— Ты живешь в соседнем доме.
— Блин, такая хорошая питерская отмазка — и не работает…
 
Сметчик37Дата: Понедельник, 23.12.2013, 13:42 | Сообщение # 2632
Подполковник
Новосибирск
Награды:
6  
Группа: Проверенные
Город: Новосибирск
Сообщений: 135
Репутация: 7
Статус: Offline
Tatiana_, я выложила,посмотрите пожалуйста, только когда зайдете в сметку установите ресурсный метод, почему -то всегда открывает в баз-индексном,ок


 
Tatiana_Дата: Понедельник, 23.12.2013, 14:41 | Сообщение # 2633
Генерал-майор
Санкт-Петербург
Награды:
16  
Группа: Проверенные
Город: Санкт-Петербург
Сообщений: 330
Репутация: 24
Статус: Offline
Цитата Сметчик37 ()
почему -то всегда открывает в баз-индексном
потому что настройки такие в программе сделаны (файл - установки - отображаемый по умолчанию уровень цен, если мне память не изменяет).
а смету, как верно заметил abk63, Вы не приложили


— Че, прям щас? Я не могу, мосты уже развели.
— Ты живешь в соседнем доме.
— Блин, такая хорошая питерская отмазка — и не работает…
 
TimoshaДата: Понедельник, 23.12.2013, 16:30 | Сообщение # 2634
Генерал-майор
Волгоград
Награды:
12  
Группа: Проверенные
Город: Волгоград
Сообщений: 324
Репутация: 28
Статус: Offline
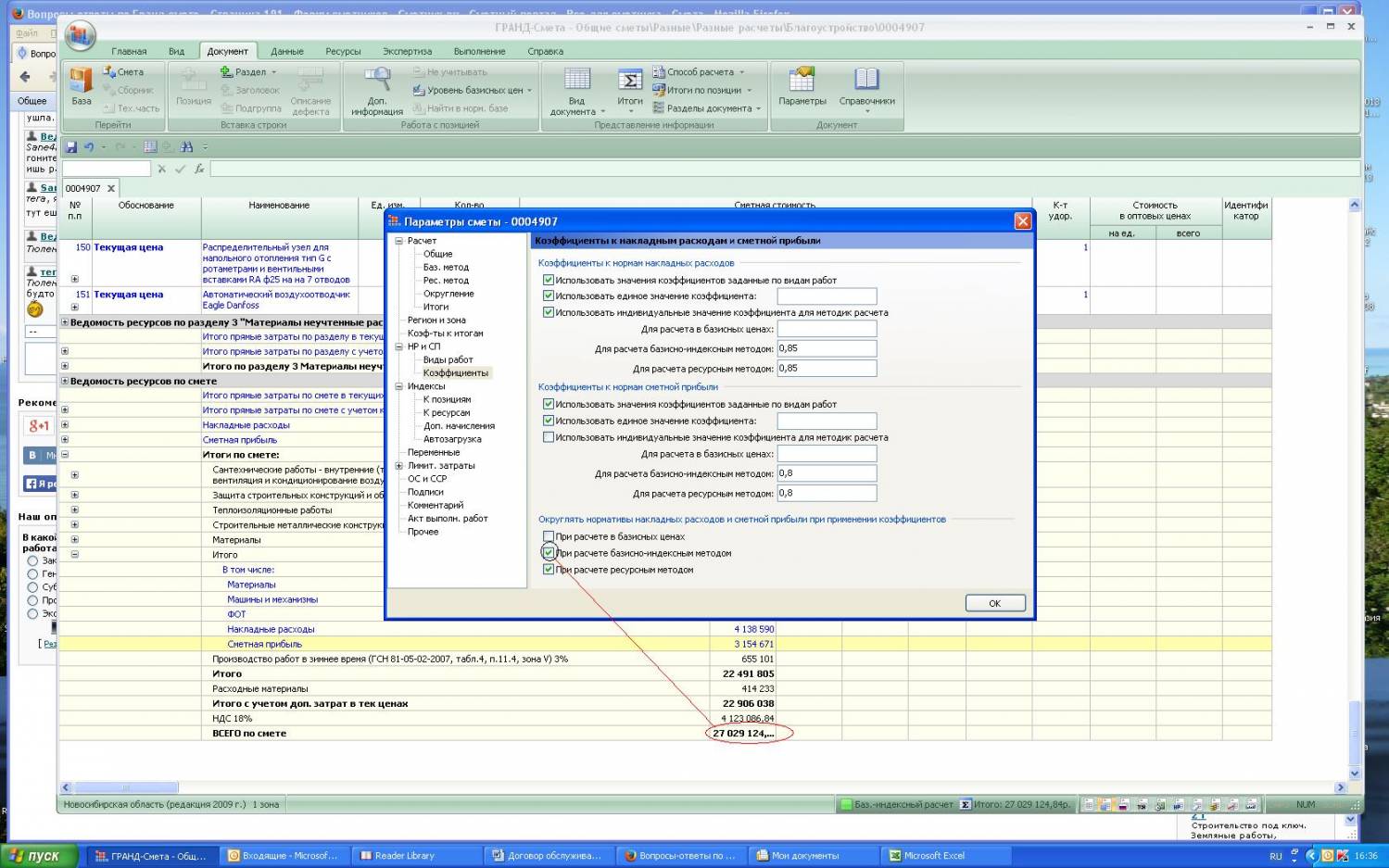
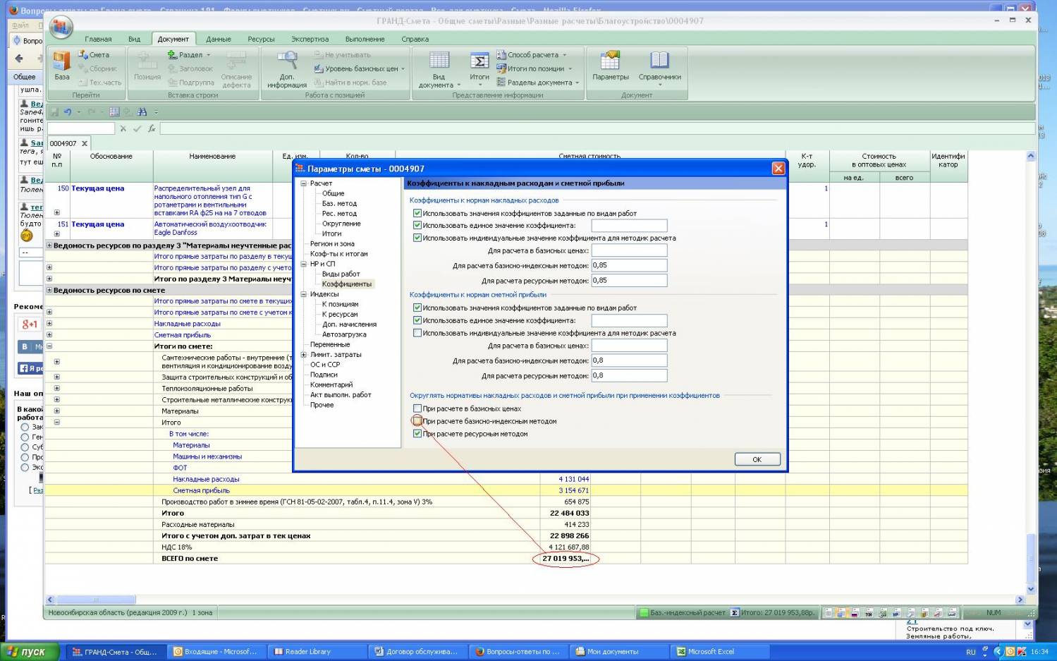
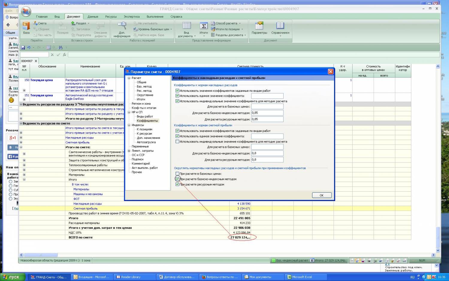
Сметчик37,  у меня и в Гранде, и в Excel получается 27 029 124,84. А какая сумма нужна?
кстати, сравните 2 картинки, может в этом все дело.
Прикрепления: 2481180.jpg (201.3 Kb) · 4424286.jpg (201.4 Kb)


Сообщение отредактировал Timosha - Понедельник, 23.12.2013, 16:39
 
LeonidДата: Понедельник, 23.12.2013, 16:39 | Сообщение # 2635
Генералиссимус
Москва
Награды:
48  
Группа: Проверенные
Город: Москва
Сообщений: 1433
Репутация: 96
Статус: Offline
Сметчик37, в форме ресурсной сметы Excel и в гранде сметы отличаются.
Проблема в НР.
Сейчас гляну.

Выше сообщение ответили smile


Сообщение отредактировал Leonid - Понедельник, 23.12.2013, 16:40
 
Сметчик37Дата: Вторник, 24.12.2013, 05:20 | Сообщение # 2636
Подполковник
Новосибирск
Награды:
6  
Группа: Проверенные
Город: Новосибирск
Сообщений: 135
Репутация: 7
Статус: Offline
TimoshaLeonid, дело чуть в другом разница в сумме не между сметами в ресурсном и базисно-индексном методах, а дело в том когда экспортируешь смету из гранд сумма в Excel? прикладываю сметы-одну в гранде, другая экспортированная из первой в EXCEL? второй вопрос-где мне поставить галочку так чтобы при открытии сметы в программе Гранд смета-сметка открывалась в ресурсном методе (у меня открывается сразу в баз-индексном методе)
Прикрепления: 7097737.xls (279.0 Kb) · 7053526.xml (411.3 Kb)


 
LeonidДата: Вторник, 24.12.2013, 08:27 | Сообщение # 2637
Генералиссимус
Москва
Награды:
48  
Группа: Проверенные
Город: Москва
Сообщений: 1433
Репутация: 96
Статус: Offline
Сметчик37, по первому вопросу:
Цитата Сметчик37 ()
дело в том когда экспортируешь смету из гранд сумма в Excel?
У меня вот такая картинка в Гранде по Вашей приложенной смете:

В Вашем Excel сумма  - 27 905 989,92. Проблема в различии НР, т.е. в Гранде у Вас учтен К=0,85 к НР, а в Excel не учтен. Самое интересное в том, что когда я сам из Вашего Гранда кручу Excel у меня все бьет. Первое впечатление приложенный Гранд и Excel разные. Проверьте еще раз галочку и посмотрите что получится!

По поводу галочки для ресурсного метода Я не знаю, но не вижу трудности просто переключать метод, это 1-2 с. Возможно разработчики подскажут что-то еще.
Прикрепления: 4531567.jpg (385.1 Kb)
 
TimoshaДата: Вторник, 24.12.2013, 09:18 | Сообщение # 2638
Генерал-майор
Волгоград
Награды:
12  
Группа: Проверенные
Город: Волгоград
Сообщений: 324
Репутация: 28
Статус: Offline
Сметчик37, я экспортировала себе Вашу смету в том виде, как у Вас, затем экспортировала в Excel, вот результат - все бьется

Кстати, дело в том, что Вы при экспорте в Excel выбирали "Локальная смета", а она экспортируется как базисно-индексная, а у Вас  при базисно-индексном и ресурсном методах получается разная сумма, так как Вы поставили галочку "округлять накладные расходы и сметную прибыль" только для ресурсного метода, и не поставили ее для базисно-индексного
Прикрепления: SmResBaseFree1.xls (159.5 Kb) · 4147799.jpg (185.9 Kb)


Сообщение отредактировал Timosha - Вторник, 24.12.2013, 09:28
 
TimoshaДата: Вторник, 24.12.2013, 09:43 | Сообщение # 2639
Генерал-майор
Волгоград
Награды:
12  
Группа: Проверенные
Город: Волгоград
Сообщений: 324
Репутация: 28
Статус: Offline
Цитата Сметчик37 ()
второй вопрос-где мне поставить галочку так чтобы при открытии сметы в программе Гранд смета-сметка открывалась в ресурсном методе (у меня открывается сразу в баз-индексном методе)
Не знаю, какая у Вас версия, у меня вот здесь:
Прикрепления: 8021290.jpg (203.5 Kb)
 
Сметчик37Дата: Вторник, 24.12.2013, 10:11 | Сообщение # 2640
Подполковник
Новосибирск
Награды:
6  
Группа: Проверенные
Город: Новосибирск
Сообщений: 135
Репутация: 7
Статус: Offline
Timosha, у меня ещё 5, у вас по новее будет -6 smile


 
Поиск:

Сервисы



Телеграмм чат


Администратор
icq: 264-585-675
e-mail: andreyka_s@list.ru
web: www.semushin.name


Согласно п. 4.5 Правил Сметного портала запрещено размещение материалов попадающих под действие Статьи 1259 и Статьи 1270 ГК РФ, на которые распространяются авторские права правообладателя, без согласования с ним. В случае обнаружения материалов нарушающих права правообладателя просим сообщить через форму обратной связи.
Семушин А.А.
Яндекс.Метрика